• ウェブ魚拓からお知らせ

       ・ 11月19日 08時    【ウェブ魚拓】取得が出来なかった状況につきまして     平素よりご利用ありがとうございます。ウェブ魚拓において11月 ...

  • 有料機能についてはこちら!
  • 取得ページの詳細
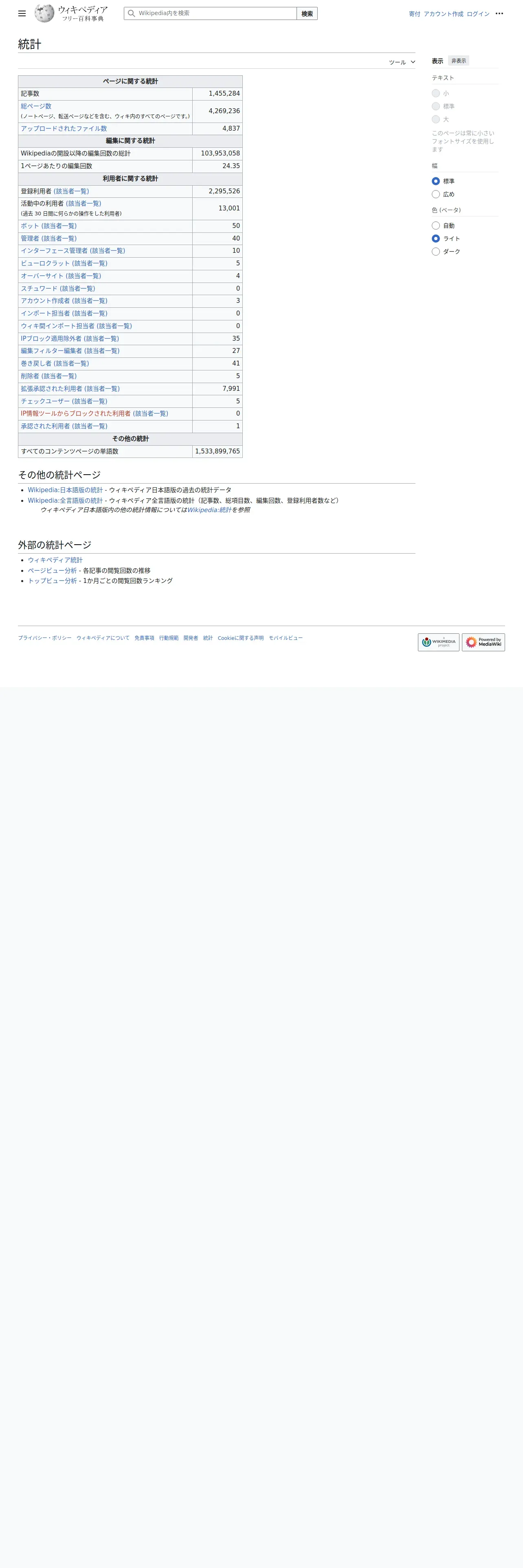
    取得日時: 2025年3月19日 00:46
    取得元URL: https://ja.wikipedia.org:443/wiki/%E7%89%B9%E5%88%A5:%E7%B5%B1%E8%A8%88
    ビュー数: 7
    魚拓のみの表示
    SHA-256 : 16e605155e913ebbcc5d5e11788da57d8a5e19c5b1d4fc353e1f4156eca66776
  • シェア
    通常リンク
    短縮リンク   フルリンク
    クロップ画像(β) (※使い方)

    左:0 上:0 幅:0 高:0

    短縮リンク OGP付きHTMLリンク フルリンク
  • リンクのふるまい
  • ブックマーク
    全件エクスポート
    すべて削除
    ブックマークがありません
  • 削除・その他ご依頼
    著作権など、権利者・被掲載者等として
    その他、匿名として(わいせつ物、個人情報など)
    疑問に感じたら Q&A
TOP
Q&A
ウェブ魚拓の考え方
利用規約
運営会社
ご意見など