Windows11Proの広告・オススメを永久オフにする純正の公式機能 - レジストリ不要
Windows 11 Proユーザー向けの記事です。
【注意】
本記事はWindows Proを対象にしています。Homeの方は追加費用を払えば後からProに昇格できます。
【本記事のメリット】
システムリソースの節約: バックグラウンドでのコンテンツ取得(ネットへの裏での通信)が減少しパソコンが快適になります。
プライバシーの向上: Microsoftが頻繁に「個人情報収集に同意しますか?」を聞いてこなくなり他人があなたのPCを見たときに、あなたの個人の趣味趣向が広告でバレることもなくなります。
集中力の維持: 視覚的なノイズ(広告・勧誘・ヒント)の割り込みが消去されタスクに集中しやすくなります。久しぶり起動したら宣伝が始まってすぐに使えない…といったこともなくなります。
* * *
本記事の効果は記事末尾に記載しています。
* * *
それでは本題にいきましょう。
なお、この記事は2026/2/19-23:54に私のバックアップ機を構築するときに書いた走り書きメモ書きなので、改善の余地はあると思います。
より良い改善があれば気楽に引用やコメントをしてください。
1. 「ローカルグループボリシーエディター」を起動」します。
WIndowアイコンで右クリック→ファイル名を指定して実行
を選んでください。
ファイル名を指定して実行:
「gpedit.msc 」と入力します。
これで「ローカルグループボリシーエディター」が起動します。
gpedit.mscお節介なオススメと広告機能の類をオフにしていきます
ここからひたすら無効にする設定を進めていきます。
GitHubでは自動設定ソフトも出回っていますがマルウェアが入っていたり、PowerShellの意味が分からないまま実行することで意図しない変更をして戻せなくなるリスクがあります。
手動で設定することで、自分がどの設定を変えているか理解しながら作業をできるのでウチみたいな初心者さんには、少し面倒ですが手動設定がおすすめです。自分で元に戻せますからね。
焦らず1つ1つ進めていけば、きっと大丈夫です。
それでは始めましょう。
* * *
作業1:Windowsコンポーネントの設定変更
パス:
コンピューターの構成 > 管理用テンプレート > Windowsコンポーネント > クラウド コンテンツ
クラウドに最適化されたコンテンツをオフにする:有効
クラウドコンシューマー アカウントの状態コンテンツを無効にする:有効
Windows のヒントを表示しない:有効
Microsoftコンシューマーエクスペリエンスを無効にする:有効
何をしましたか?
クラウドに最適化されたコンテンツをオフ:
スタートメニューやタスクバーに表示される「おすすめ」や、Microsoftがサーバーから配信するパーソナライズされたヒント、ショートカット生成を停止しました。クラウドコンシューマー アカウントの状態コンテンツを無効:
「Microsoft 365 の期限が切れます」「OneDrive のストレージがいっぱいです」といったサブスクリプションの勧誘や警告を消しました。Windows のヒントを表示しない:
OSのアップデート後や、特定の操作(例えばショートカットキーを使い始めた時など)に表示される「存知ですか?」を完全に停止。Microsoftコンシューマーエクスペリエンスを無効:
インストール直後のスタートメニューに勝手にピン留めされる「Candy Crush」「TikTok」「Disney+」といったサードパーティ製アプリのプリインストールや、タイル状の広告配信をブロック。
* * *
作業2:Copilot (AI機能)の完全無効化
パス:
ユーザーの構成 > 管理用テンプレート > Windowsコンポーネント > Windows Copilot
Copilot ハードウェアキーの設定:有効 ※これは任意です
Windows Copilot をオフにする:有効
何をしましたか?
Windows Copilot をオフにする:
タスクバー上のCopilotボタンを非表示にし、OSレベルでCopilotの実行を無効化しました。これにより、意図しないAIプロセスによるメモリ消費や、バックグラウンドでのクラウド通信を遮断しました。Copilot ハードウェアキーの設定(※任意):
キーボードに搭載されている「Copilotキー」の挙動を制御します。これを有効にして「none」等に紐付けることで、物理キーの誤操作によるAIメニューの起動を抑止し、従来の操作感を維持しました。プロセスの完全停止: 単にボタンを隠すだけでなく、Copilot.exe や関連する WebView2 プロセスの起動自体を抑制します。
プライバシーの確保: OSとクラウドAI間のコンテキスト共有(画面情報の送信など)を根本から断つことができます。
リソースの解放: NPUや共有メモリの「AI予約領域」を最小限に抑え業務タスクにリソースを集中させることが可能です。
つまり、OSレベルで常時動作しているAI機能(Windows Copilot)を無効化することによりメモリやCPUの負荷が減るのです。
* * *
作業3:グループポリシーによる「スタートメニュー」の静寂化
パス:
コンピューターの構成 > 管理用テンプレート > タスクバーと[スタート]メニュー
スタートメニューから[最近追加されたもの]の一覧を削除する:有効
スタートメニューの[推奨事項]セクションから個人用 Webサイトのおすすめ候補を削除する:有効
[スタート]メニューから[おすすめ]セクションを除する:有効
[スタート]メニューから頻繁に利用するプログラムの一覧を削除する:有効
最近使ったファイルの履歴を保存しない:有効
[スタート]メニューから[よく使う]の一覧を表示または非表示にする:有効
何をしましたか?
スタートメニューから[最近追加されたもの]の一覧を削除:
新しくインストールしたアプリが勝手にメニュー上部に居座るのを防ぎ、常に固定したレイアウトを維持します。スタートメニューの[推奨事項]から個人用 Webサイトのおすすめ候補を削除:
ブラウザの閲覧履歴に基づいた「おすすめサイト」の表示を停止しました。これにより、スタートメニューを開いた際にプライベートな活動内容が露出するリスクを排除します。[スタート]メニューから[おすすめ]セクションを削除:
メニューの下半分を占有する「おすすめ」エリアそのものを無効化(または非表示)にしました。不要なファイル履歴や広告的なコンテンツを排除し、作業スペースを広く確保します。[スタート]メニューから頻繁に利用するプログラムの一覧を削除:
OSによるアプリの使用頻度の統計(トラッキング)を停止しました。メニューの内容が勝手に入れ替わるのを防ぎ、操作の再現性を高めます。最近使ったファイルの履歴を保存しない:
エクスプローラーやスタートメニューにおける「最近使った項目」のログ生成をシステムレベルで遮断しました。共有PCやデモの際、他人に作業内容を知られるのを防ぎます。[スタート]メニューから[よく使う]の一覧を表示または非表示にする:
「よく使うアプリ」欄の動的な生成を完全にオフにしました。これにより、OS内部でのユーザーアクティビティ解析に伴うバックグラウンド処理を削減します。
* * *
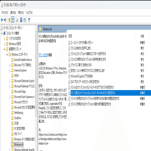
作業4:グループポリシーで「Windows AI(リコール/スナップショット)」をオフにする
パス:
コンピューターの構成 > 管理用テンプレート > Windowsコンポーネント > Windows AI
リコールの有効化を許可します。:無効
リコールとスナップショット情報のエクスポートを許可する:有効
リコールで使用するスナップショットの保存を無効にする:有効
[クリックして実行]を無効にする:有効
設定エージェント検索エクスペリエンスを無効にします:有効
Microsoft Copilot アプリの削除:有効
DLP プロバイダーIDをリコール用に設定する:無効
何をしましたか
リコールの有効化を許可します:無効
OSレベルでRecall機能を根本から無効化しました。これにより、数秒ごとのスクリーンショット取得と、AIによるユーザー行動の全記録(インデックス化)を完全に停止します。リコールとスナップショット情報のエクスポートを許可する:有効
(※この項目を「有効」にした上で他の制限をかけることで)万が一、データが生成されたとしても、それらを外部へ書き出したり連携したりするルートを封鎖し、データの漏洩リスクを最小化しました。リコールで使用するスナップショットの保存を無効にする:有効
画面キャプチャデータのストレージ(SSD)への書き込みを禁止しました。これにより、SSDの寿命消費(テラバイト書き込み:TBW)を抑え、ストレージ容量の無駄遣いを防ぎます。[クリックして実行]を無効にする:有効
スナップショット内のテキストや画像からアプリを起動したり、過去の状態を復元したりする「Click to Do」機能を停止しました。AIが画面内容を常に「解析可能な状態」で待機するのを防ぎます。設定エージェント検索エクスペリエンスを無効にします:有効
設定アプリ内などでAIエージェントがユーザーの意図を予測して動く挙動を停止しました。シンプルな検索機能のみに限定し、バックグラウンドでのAI推論を抑制します。Microsoft Copilot アプリの削除:有効
システムに統合されているCopilotアプリの存在自体を論理的に切り離しました。スタートメニューやタスクバーからの呼び出しだけでなく、バックグラウンドプロセスの常駐を排除します。DLP プロバイダーIDをリコール用に設定する:無効
データ損失防止(DLP)の仕組みをRecallと連携させる設定を拒否しました。企業内ポリシーなどの名目でAIがファイルをスキャンし、メタデータを生成する挙動を遮断します。
* * *
作業5:グループポリシーで「エクスプローラ」の設定をカスタマイズする
パス:
コンピューターの構成 > 管理用テンプレート > Windowsコンポーネント > エクスプローラ
リボンを最小化してエクスプローラーを起動する:有効
新しいアプリケーションがインストールされましたの通知を表示しない:有効
何をしましたか
リボンを最小化してエクスプローラーを起動する:
エクスプローラー上部のツールバー(リボン)をデフォルトで閉じた状態に固定しました。ファイル表示領域を縦方向に広く確保し、必要な時だけメニューを展開する効率的な画面レイアウトを実現します。新しいアプリケーションがインストールされましたの通知を表示しない:
新しいアプリを入れた際にトースト通知で表示される「新しいアプリがインストールされました。クリックして起動してください」といった案内を抑制しました。OSによるお節介な通知を止め、作業のフォーカスが途切れるのを防ぎます。
* * *
念の為のトドメ
設定>システム>通知
Windowsを最大限に活用し、このデバイスの設定を完了する方法を提案する:無効
Windows を使用する際のヒントや提案を入手する:無効
Microsoftの広告とおすすめと提案とAIを消すことです
何をしましたか
Windowsを最大限に活用し、このデバイスの設定を完了する方法を提案する:無効
PCの起動時やアップデート後に突然全画面で表示される、「Microsoft 365 の試用」や「OneDrive のセットアップ」、「スマートフォンのリンク」といった**セットアップの再勧誘(アウトオブボックスエクスペリエンスの再来)**を完全に阻止しました。Windows を使用する際のヒントや提案を入手する:無効
操作中にデスクトップの隅から通知センターを通じて送られてくる、「新機能を使ってみませんか?」や「ブラウザをEdgeに変更しませんか?」といったOSによる広告的な「ヒント」という名の介入をすべて遮断しました。これで、グループポリシーとシステム設定の両面から、Windows 11の「ユーザー監視」「AI解析」「広告・勧誘」のほぼすべてのルートを封鎖したことになります。静かで、ユーザーの意図に忠実な、本来の「道具」としてのOS環境が整いました。
* * *
本記事の施策で期待される効果
紹介したグループポリシー等で機能オフにすれば物理メモリが増えます。
引き続き動作が重たい時は、特定のプロセス(TextInputHost.exeやCopilot.exeなど)が異常にリソースを食っていないかチェックしましょう。
Windows11はメモリ (RAM) が最低要件が8GBから16GBに増えた!:
Windows 11のAIフル機能(Copilot+ PC)の要件が8GBから「最低16GB」に引き上げられました。しかし、市販のほとんどのPCのメモリは16GBです。
AI機能オフでメモリ消費を節約して使用できます。
AIが共有メモリを占有の原因です:
アイドル時の消費:
何もしていなくてもAIエンジンのスタンバイだけで1GB〜3.5GB程度が「予約済み」として確保されるケースが報告されています。高負荷時:
ローカルで画像生成や高度な解析を行うと、瞬間的に5GB以上のメモリを占有し、他のアプリの挙動に影響を与える可能性があります。
NPUという新たな問題
NPU負荷:
Recall(スナップショット解析)やLive Captions(リアルタイム翻訳)は、CPUではなくNPU(AI用に作られたコンピュータ頭脳で最新PCにしか搭載されていない)をフル活用します。
これにより、NPUがAIモデルの推論を行うために、VRAM(グラフィックボードのメモリ)の代わりにシステムメモリから一定量を「共有メモリ」として確保します。(NPUはCPU・GPUに次ぐAI用に作られた第三のコンピュータ頭脳で最新PCにしか搭載されていません)非NPU機はさらに悲惨:
NPUがない古いPCで無理やり動かすと、CPUがAI処理をシミュレートするため、使用率が30〜50%以上跳ね上がることがあります。
なお、パソコンを従来通り普通に使う時にはNPUは必要ありません!
Copilotがネットワーク帯域を定期的に圧迫
クラウド処理(チャット・複雑な生成):
質問を投げるたびに、数百KB〜数MBのテキスト・画像データがMicrosoftのサーバーに送受信されます。ストリーミング回答(文字がポツポツ出る状態)の間、継続的な通信が発生します。
ローカル処理(Recall・音声翻訳):
これらは「オンデバイスAI」を謳っており、解析データ自体をクラウドに送ることは原則ありません。
しかし、Windows Update(数GB単位)が定期的に発生し、再起動を要求したりストレージを消費していきます。
AI・広告の押し付けは国家レベルの問題に発展し法的措置で廃止機能が追加されました
Windows11 Proはデジタル・レジリエンス法(EU)や欧州などの規制(DMA)により、2024年後半から2025年にかけて「ユーザーを不快にさせる機能をオフにする公式機能」が追加されました。
そのため本記事のような「全てをオフにし穏やかにする設定」が可能になりました。
ある研究によると、広告や意図しない割り込みによる集中力の阻害は、再び集中力を取り戻すのに15分以上かかるそうです。
この記事が、WIndows11 Pro ユーザーの方でPC性能をあげたい方に、少しでもお役に立てれば嬉しいです。
もちろん、「いいえ、私は広告や提案やWindows Copilot AIが大好きです。それらと運命を共にします。」という方は自由にしてください。
おっしまい。
* * *
おまけ
Windows11の覗き見- Recallとは?:
Windows 11のRecallは、数秒ごとにスナップショットを取得し、NPU(AIプロセッサ)を用いて解析・索引化を行う機能です。
Microsoftは、データが「ローカルデバイス内」で暗号化されて保存されると発表していますが、セキュリティアナリストの間では、マルウェア等によるデータベースの窃取や、結果的な情報の外部流出を懸念する声が多く上がっています。
また、自動フィルタリングが機能しない環境では、パスワードやクレジットカード番号などの機密情報が意図せず記録されるリスクも指摘されています。こうしたプライバシー保護やデータ制御の不透明さから、米国以外の多数の国から法的・倫理的観点で批判を受けています。
いいなと思ったら応援しよう!
【チップで隠しスキル「女神の祝福SSR」を開放しよう!】サポートいただくと、あなたの「隠し幸運値」最大+50%ブーストされます!これにより「お昼ごはんがちょっと豪華になる」「信号が全て青になる」など、すごい幸運がランダムで起きるよ!実績「突然の強運でレベル99」も解除されます!


コメント