はじめに
生成AIの進化は止まらず、次々と新しいサービスが登場しています。
しかし、ほとんどが課金前提。
本気で遊び倒そうとすると、毎月のコストが気になってしまう人も多いはずです。
だからこそ「ローカル環境で最新の画像生成モデルを無料で動かしたい」というニーズは強烈に高まっています。
そこで本記事では、いま注目を集めている Qwen Image / Qwen Image Edit 2509 を Comfy UI 上で完全ローカル実行する方法を徹底解説します。
しかも、ただ動かすだけではなく――
- 高価なGPUがなくても試せる(Apple Silicon Mac 推奨)
- Text to Image → Image to Image を連携し、徹底的に“いじり倒せる”環境
- 最新モデルをコストゼロで体験できる
という、欲張りな環境をゼロから構築する手順をまとめました。
さらに本記事は、Hugging Face で公開されている巨大モデルをそのまま動かすのではなく、低VRAMでも動作可能な GGUF 版 Qwen Image / Edit 2509 を対象としています。
これにより「16GBVRAM級のGPU」や「16GBメモリ搭載 Apple Silicon Mac」でも実用的に動かせるのが大きなポイントです。
「記事はたくさんあるのに、どれも表面的で手順がバラバラ」
そんなフラストレーションを解消し、誰でも確実にセットアップできる完全マニュアルを提供します。
これさえ読めば、あなたのPCやMacが 無限の画像生成工房 に変わります。🔥
Comfy UI セットアップ手順
インストール方法
Comfy UI のインストールは公式の インストールガイド に沿って進めればOKです。
公式サイトからは以下の選択肢が提示されます:
- Download for Windows(NVIDIA GPUが必要)
- Download for Mac(Apple Silicon Mシリーズが必要)
- Install from GitHub
インストールを開始すると、以下のような画面が表示されます:
注意点
過去に Comfy UI をインストールしたことがある場合、設定やキャッシュが残っていると起動に失敗するケースがあります。その場合は、インストール途中に表示される App Data の場所 に残っている ComfyUI フォルダを削除してから再インストールしてください。
Comfy UI の初期セットアップ
インストール後、ComfyUIを起動します。現時点での最新バージョンは v0.4.74 なので、古い場合はアップデートしてください。
ManagerからGGUFノードを導入
- 右上の Manager ボタンをクリック
-
Custom Node Manager をクリック
- 検索欄に
ggufと入力し、ComfyUI-GGUF をチェック →Installをクリック
- 再起動を促すメッセージが表示されたら
Restartをクリック
- 再起動後、もう一度 Manager を開き Update All Custom Nodes をクリック
- 再度
Restartボタンを押して適用
これで ComfyUI の初期セットアップが完了です。
モデルのダウンロード&配置
メインモデル
- Qwen Image: QuantStack/Qwen-Image-GGUF
- Qwen Image Edit 2509: QuantStack/Qwen-Image-Edit-2509-GGUF
それぞれのリポジトリから VRAM に合わせて適切なサイズの GGUF モデルをダウンロードしてください。
- 参考: VRAM16GBなら 10GB以下 のモデルを推奨
- VRAM32GBなら最大サイズのモデルも利用可能
VAE
- Comfy-Org/Qwen-Image_ComfyUI/vae
-
qwen_image_vae.safetensorsをダウンロード
Text Encoder
- Comfy-Org/Qwen-Image_ComfyUI/text_encoders
-
qwen_2.5_vl_7b_fp8_scaled.safetensorsをダウンロード
ROLA(推論高速化)
-
- Qwen Image:
Qwen-Image-Lightning-8steps-V1.0.safetensors - Qwen Image Edit:
Qwen-Image-Edit-Lightning-8steps-V1.0-bf16.safetensors
- Qwen Image:
ワークフロー JSON の編集
ダウンロードした GGUF モデルを使うには、ワークフロー JSON を自分の環境に合わせて編集する必要があります。
1. qwen_image_gguf.json
qwen_image_gguf.json
{
"id": "91f6bbe2-ed41-4fd6-bac7-71d5b5864ecb",
"revision": 0,
"last_node_id": 77,
"last_link_id": 132,
"nodes": [
{
"id": 39,
"type": "VAELoader",
"pos": [
20,
340
],
"size": [
330,
60
],
"flags": {},
"order": 0,
"mode": 0,
"inputs": [
{
"localized_name": "vae_name",
"name": "vae_name",
"type": "COMBO",
"widget": {
"name": "vae_name"
},
"link": null
}
],
"outputs": [
{
"localized_name": "VAE",
"name": "VAE",
"type": "VAE",
"slot_index": 0,
"links": [
76
]
}
],
"properties": {
"cnr_id": "comfy-core",
"ver": "0.3.48",
"Node name for S&R": "VAELoader",
"models": [
{
"name": "qwen_image_vae.safetensors",
"url": "https://huggingface.co/Comfy-Org/Qwen-Image_ComfyUI/resolve/main/split_files/vae/qwen_image_vae.safetensors",
"directory": "vae"
}
],
"enableTabs": false,
"tabWidth": 65,
"tabXOffset": 10,
"hasSecondTab": false,
"secondTabText": "Send Back",
"secondTabOffset": 80,
"secondTabWidth": 65,
"widget_ue_connectable": {}
},
"widgets_values": [
"qwen_image_vae.safetensors"
]
},
{
"id": 38,
"type": "CLIPLoader",
"pos": [
20,
190
],
"size": [
330,
110
],
"flags": {},
"order": 1,
"mode": 0,
"inputs": [
{
"localized_name": "clip名",
"name": "clip_name",
"type": "COMBO",
"widget": {
"name": "clip_name"
},
"link": null
},
{
"localized_name": "タイプ",
"name": "type",
"type": "COMBO",
"widget": {
"name": "type"
},
"link": null
},
{
"localized_name": "デバイス",
"name": "device",
"shape": 7,
"type": "COMBO",
"widget": {
"name": "device"
},
"link": null
}
],
"outputs": [
{
"localized_name": "CLIP",
"name": "CLIP",
"type": "CLIP",
"slot_index": 0,
"links": [
74,
75
]
}
],
"properties": {
"cnr_id": "comfy-core",
"ver": "0.3.48",
"Node name for S&R": "CLIPLoader",
"models": [
{
"name": "qwen_2.5_vl_7b_fp8_scaled.safetensors",
"url": "https://huggingface.co/Comfy-Org/Qwen-Image_ComfyUI/resolve/main/split_files/text_encoders/qwen_2.5_vl_7b_fp8_scaled.safetensors",
"directory": "text_encoders"
}
],
"enableTabs": false,
"tabWidth": 65,
"tabXOffset": 10,
"hasSecondTab": false,
"secondTabText": "Send Back",
"secondTabOffset": 80,
"secondTabWidth": 65,
"widget_ue_connectable": {}
},
"widgets_values": [
"qwen_2.5_vl_7b_fp8_scaled.safetensors",
"qwen_image",
"default"
]
},
{
"id": 7,
"type": "CLIPTextEncode",
"pos": [
390,
440
],
"size": [
425.27801513671875,
180.6060791015625
],
"flags": {},
"order": 5,
"mode": 0,
"inputs": [
{
"localized_name": "クリップ",
"name": "clip",
"type": "CLIP",
"link": 75
},
{
"localized_name": "テキスト",
"name": "text",
"type": "STRING",
"widget": {
"name": "text"
},
"link": null
}
],
"outputs": [
{
"localized_name": "条件付け",
"name": "CONDITIONING",
"type": "CONDITIONING",
"slot_index": 0,
"links": [
52
]
}
],
"title": "CLIP Text Encode (Negative Prompt)",
"properties": {
"cnr_id": "comfy-core",
"ver": "0.3.48",
"Node name for S&R": "CLIPTextEncode",
"enableTabs": false,
"tabWidth": 65,
"tabXOffset": 10,
"hasSecondTab": false,
"secondTabText": "Send Back",
"secondTabOffset": 80,
"secondTabWidth": 65,
"widget_ue_connectable": {}
},
"widgets_values": [
""
],
"color": "#322",
"bgcolor": "#533"
},
{
"id": 60,
"type": "SaveImage",
"pos": [
1170,
10
],
"size": [
490,
600
],
"flags": {},
"order": 10,
"mode": 0,
"inputs": [
{
"localized_name": "画像",
"name": "images",
"type": "IMAGE",
"link": 110
},
{
"localized_name": "ファイル名_プレフィックス",
"name": "filename_prefix",
"type": "STRING",
"widget": {
"name": "filename_prefix"
},
"link": null
}
],
"outputs": [],
"properties": {
"cnr_id": "comfy-core",
"ver": "0.3.48",
"Node name for S&R": "SaveImage",
"enableTabs": false,
"tabWidth": 65,
"tabXOffset": 10,
"hasSecondTab": false,
"secondTabText": "Send Back",
"secondTabOffset": 80,
"secondTabWidth": 65,
"widget_ue_connectable": {}
},
"widgets_values": [
"ComfyUI"
]
},
{
"id": 66,
"type": "ModelSamplingAuraFlow",
"pos": [
850,
10
],
"size": [
300,
58
],
"flags": {},
"order": 7,
"mode": 0,
"inputs": [
{
"localized_name": "モデル",
"name": "model",
"type": "MODEL",
"link": 130
},
{
"localized_name": "シフト",
"name": "shift",
"type": "FLOAT",
"widget": {
"name": "shift"
},
"link": null
}
],
"outputs": [
{
"localized_name": "モデル",
"name": "MODEL",
"type": "MODEL",
"links": [
125
]
}
],
"properties": {
"cnr_id": "comfy-core",
"ver": "0.3.48",
"Node name for S&R": "ModelSamplingAuraFlow",
"enableTabs": false,
"tabWidth": 65,
"tabXOffset": 10,
"hasSecondTab": false,
"secondTabText": "Send Back",
"secondTabOffset": 80,
"secondTabWidth": 65,
"widget_ue_connectable": {}
},
"widgets_values": [
3.1000000000000005
]
},
{
"id": 8,
"type": "VAEDecode",
"pos": [
1170,
-90
],
"size": [
210,
46
],
"flags": {
"collapsed": false
},
"order": 9,
"mode": 0,
"inputs": [
{
"localized_name": "サンプル",
"name": "samples",
"type": "LATENT",
"link": 128
},
{
"localized_name": "vae",
"name": "vae",
"type": "VAE",
"link": 76
}
],
"outputs": [
{
"localized_name": "画像",
"name": "IMAGE",
"type": "IMAGE",
"slot_index": 0,
"links": [
110
]
}
],
"properties": {
"cnr_id": "comfy-core",
"ver": "0.3.48",
"Node name for S&R": "VAEDecode",
"enableTabs": false,
"tabWidth": 65,
"tabXOffset": 10,
"hasSecondTab": false,
"secondTabText": "Send Back",
"secondTabOffset": 80,
"secondTabWidth": 65,
"widget_ue_connectable": {}
},
"widgets_values": []
},
{
"id": 76,
"type": "UnetLoaderGGUF",
"pos": [
30,
70
],
"size": [
310,
60
],
"flags": {},
"order": 2,
"mode": 0,
"inputs": [
{
"localized_name": "unet_name",
"name": "unet_name",
"type": "COMBO",
"widget": {
"name": "unet_name"
},
"link": null
}
],
"outputs": [
{
"localized_name": "モデル",
"name": "MODEL",
"type": "MODEL",
"links": [
132
]
}
],
"properties": {
"cnr_id": "comfyui-gguf",
"ver": "1.1.1",
"Node name for S&R": "UnetLoaderGGUF"
},
"widgets_values": [
"Qwen_Image-Q3_K_S.gguf"
]
},
{
"id": 73,
"type": "LoraLoaderModelOnly",
"pos": [
460,
60
],
"size": [
270,
82
],
"flags": {},
"order": 6,
"mode": 0,
"inputs": [
{
"localized_name": "モデル",
"name": "model",
"type": "MODEL",
"link": 132
},
{
"localized_name": "lora_name",
"name": "lora_name",
"type": "COMBO",
"widget": {
"name": "lora_name"
},
"link": null
},
{
"localized_name": "モデルの強度",
"name": "strength_model",
"type": "FLOAT",
"widget": {
"name": "strength_model"
},
"link": null
}
],
"outputs": [
{
"localized_name": "モデル",
"name": "MODEL",
"type": "MODEL",
"links": [
130
]
}
],
"properties": {
"cnr_id": "comfy-core",
"ver": "0.3.49",
"Node name for S&R": "LoraLoaderModelOnly",
"models": [
{
"name": "Qwen-Image-Lightning-8steps-V1.0.safetensors",
"url": "https://huggingface.co/lightx2v/Qwen-Image-Lightning/resolve/main/Qwen-Image-Lightning-8steps-V1.0.safetensors",
"directory": "loras"
}
]
},
"widgets_values": [
"Qwen-Image-Lightning-8steps-V1.0.safetensors",
1
]
},
{
"id": 58,
"type": "EmptySD3LatentImage",
"pos": [
50,
510
],
"size": [
270,
106
],
"flags": {},
"order": 3,
"mode": 0,
"inputs": [
{
"localized_name": "幅",
"name": "width",
"type": "INT",
"widget": {
"name": "width"
},
"link": null
},
{
"localized_name": "高さ",
"name": "height",
"type": "INT",
"widget": {
"name": "height"
},
"link": null
},
{
"localized_name": "バッチサイズ",
"name": "batch_size",
"type": "INT",
"widget": {
"name": "batch_size"
},
"link": null
}
],
"outputs": [
{
"localized_name": "潜在",
"name": "LATENT",
"type": "LATENT",
"links": [
107
]
}
],
"properties": {
"cnr_id": "comfy-core",
"ver": "0.3.48",
"Node name for S&R": "EmptySD3LatentImage",
"enableTabs": false,
"tabWidth": 65,
"tabXOffset": 10,
"hasSecondTab": false,
"secondTabText": "Send Back",
"secondTabOffset": 80,
"secondTabWidth": 65,
"widget_ue_connectable": {}
},
"widgets_values": [
512,
512,
1
]
},
{
"id": 3,
"type": "KSampler",
"pos": [
850,
120
],
"size": [
300,
500
],
"flags": {},
"order": 8,
"mode": 0,
"inputs": [
{
"localized_name": "モデル",
"name": "model",
"type": "MODEL",
"link": 125
},
{
"localized_name": "ポジティブ",
"name": "positive",
"type": "CONDITIONING",
"link": 46
},
{
"localized_name": "ネガティブ",
"name": "negative",
"type": "CONDITIONING",
"link": 52
},
{
"localized_name": "潜在画像",
"name": "latent_image",
"type": "LATENT",
"link": 107
},
{
"localized_name": "シード",
"name": "seed",
"type": "INT",
"widget": {
"name": "seed"
},
"link": null
},
{
"localized_name": "ステップ",
"name": "steps",
"type": "INT",
"widget": {
"name": "steps"
},
"link": null
},
{
"localized_name": "cfg",
"name": "cfg",
"type": "FLOAT",
"widget": {
"name": "cfg"
},
"link": null
},
{
"localized_name": "サンプラー名",
"name": "sampler_name",
"type": "COMBO",
"widget": {
"name": "sampler_name"
},
"link": null
},
{
"localized_name": "スケジューラ",
"name": "scheduler",
"type": "COMBO",
"widget": {
"name": "scheduler"
},
"link": null
},
{
"localized_name": "ノイズ除去",
"name": "denoise",
"type": "FLOAT",
"widget": {
"name": "denoise"
},
"link": null
}
],
"outputs": [
{
"localized_name": "潜在",
"name": "LATENT",
"type": "LATENT",
"slot_index": 0,
"links": [
128
]
}
],
"properties": {
"cnr_id": "comfy-core",
"ver": "0.3.48",
"Node name for S&R": "KSampler",
"enableTabs": false,
"tabWidth": 65,
"tabXOffset": 10,
"hasSecondTab": false,
"secondTabText": "Send Back",
"secondTabOffset": 80,
"secondTabWidth": 65,
"widget_ue_connectable": {}
},
"widgets_values": [
249111754598865,
"randomize",
8,
2.5,
"euler",
"simple",
1
]
},
{
"id": 6,
"type": "CLIPTextEncode",
"pos": [
390,
240
],
"size": [
422.84503173828125,
164.31304931640625
],
"flags": {},
"order": 4,
"mode": 0,
"inputs": [
{
"localized_name": "クリップ",
"name": "clip",
"type": "CLIP",
"link": 74
},
{
"localized_name": "テキスト",
"name": "text",
"type": "STRING",
"widget": {
"name": "text"
},
"link": null
}
],
"outputs": [
{
"localized_name": "条件付け",
"name": "CONDITIONING",
"type": "CONDITIONING",
"slot_index": 0,
"links": [
46
]
}
],
"title": "CLIP Text Encode (Positive Prompt)",
"properties": {
"cnr_id": "comfy-core",
"ver": "0.3.48",
"Node name for S&R": "CLIPTextEncode",
"enableTabs": false,
"tabWidth": 65,
"tabXOffset": 10,
"hasSecondTab": false,
"secondTabText": "Send Back",
"secondTabOffset": 80,
"secondTabWidth": 65,
"widget_ue_connectable": {}
},
"widgets_values": [
"A cat has black and white mix body color."
],
"color": "#232",
"bgcolor": "#353"
}
],
"links": [
[
46,
6,
0,
3,
1,
"CONDITIONING"
],
[
52,
7,
0,
3,
2,
"CONDITIONING"
],
[
74,
38,
0,
6,
0,
"CLIP"
],
[
75,
38,
0,
7,
0,
"CLIP"
],
[
76,
39,
0,
8,
1,
"VAE"
],
[
107,
58,
0,
3,
3,
"LATENT"
],
[
110,
8,
0,
60,
0,
"IMAGE"
],
[
125,
66,
0,
3,
0,
"MODEL"
],
[
128,
3,
0,
8,
0,
"LATENT"
],
[
130,
73,
0,
66,
0,
"MODEL"
],
[
132,
76,
0,
73,
0,
"MODEL"
]
],
"groups": [
{
"id": 1,
"title": "Step1 - Load models",
"bounding": [
10,
-20,
350,
433.6000061035156
],
"color": "#3f789e",
"font_size": 24,
"flags": {}
},
{
"id": 2,
"title": "Step2 - Image size",
"bounding": [
10,
430,
350,
210
],
"color": "#3f789e",
"font_size": 24,
"flags": {}
},
{
"id": 3,
"title": "Step3 - Prompt",
"bounding": [
380,
160,
450,
470
],
"color": "#3f789e",
"font_size": 24,
"flags": {}
},
{
"id": 4,
"title": "LightX2V 8steps LoRA",
"bounding": [
380,
-20,
450,
170
],
"color": "#3f789e",
"font_size": 24,
"flags": {}
}
],
"config": {},
"extra": {
"ds": {
"scale": 0.8052057844193019,
"offset": [
762.6382590513708,
409.2125032943838
]
},
"frontendVersion": "1.25.8",
"ue_links": [],
"links_added_by_ue": [],
"VHS_latentpreview": false,
"VHS_latentpreviewrate": 0,
"VHS_MetadataImage": true,
"VHS_KeepIntermediate": true
},
"version": 0.4
}
- ファイル内の
qwen-image-Q3_K_S.ggufという記述を、自分がダウンロードした GGUF ファイル名 にすべて置換します。
2. qwen_image_edit_2509_gguf_single.json
qwen_image_edit_2509_gguf_single.json
{
"id": "91f6bbe2-ed41-4fd6-bac7-71d5b5864ecb",
"revision": 0,
"last_node_id": 109,
"last_link_id": 203,
"nodes": [
{
"id": 38,
"type": "CLIPLoader",
"pos": [
-330,
800
],
"size": [
330,
110
],
"flags": {},
"order": 0,
"mode": 0,
"inputs": [
{
"localized_name": "clip名",
"name": "clip_name",
"type": "COMBO",
"widget": {
"name": "clip_name"
},
"link": null
},
{
"localized_name": "タイプ",
"name": "type",
"type": "COMBO",
"widget": {
"name": "type"
},
"link": null
},
{
"localized_name": "デバイス",
"name": "device",
"shape": 7,
"type": "COMBO",
"widget": {
"name": "device"
},
"link": null
}
],
"outputs": [
{
"localized_name": "CLIP",
"name": "CLIP",
"type": "CLIP",
"slot_index": 0,
"links": [
189,
193
]
}
],
"properties": {
"cnr_id": "comfy-core",
"ver": "0.3.48",
"Node name for S&R": "CLIPLoader",
"models": [
{
"name": "qwen_2.5_vl_7b_fp8_scaled.safetensors",
"url": "https://huggingface.co/Comfy-Org/Qwen-Image_ComfyUI/resolve/main/split_files/text_encoders/qwen_2.5_vl_7b_fp8_scaled.safetensors",
"directory": "text_encoders"
}
],
"enableTabs": false,
"tabWidth": 65,
"tabXOffset": 10,
"hasSecondTab": false,
"secondTabText": "Send Back",
"secondTabOffset": 80,
"secondTabWidth": 65,
"widget_ue_connectable": {}
},
"widgets_values": [
"qwen_2.5_vl_7b_fp8_scaled.safetensors",
"qwen_image",
"default"
]
},
{
"id": 66,
"type": "ModelSamplingAuraFlow",
"pos": [
110,
210
],
"size": [
290,
60
],
"flags": {},
"order": 6,
"mode": 0,
"inputs": [
{
"localized_name": "モデル",
"name": "model",
"type": "MODEL",
"link": 185
},
{
"localized_name": "シフト",
"name": "shift",
"type": "FLOAT",
"widget": {
"name": "shift"
},
"link": null
}
],
"outputs": [
{
"localized_name": "モデル",
"name": "MODEL",
"type": "MODEL",
"links": [
141
]
}
],
"properties": {
"cnr_id": "comfy-core",
"ver": "0.3.48",
"Node name for S&R": "ModelSamplingAuraFlow",
"enableTabs": false,
"tabWidth": 65,
"tabXOffset": 10,
"hasSecondTab": false,
"secondTabText": "Send Back",
"secondTabOffset": 80,
"secondTabWidth": 65,
"widget_ue_connectable": {}
},
"widgets_values": [
3
]
},
{
"id": 75,
"type": "CFGNorm",
"pos": [
470,
220
],
"size": [
290,
60
],
"flags": {},
"order": 10,
"mode": 0,
"inputs": [
{
"localized_name": "model",
"name": "model",
"type": "MODEL",
"link": 141
},
{
"localized_name": "strength",
"name": "strength",
"type": "FLOAT",
"widget": {
"name": "strength"
},
"link": null
}
],
"outputs": [
{
"localized_name": "patched_model",
"name": "patched_model",
"type": "MODEL",
"links": [
186
]
}
],
"properties": {
"cnr_id": "comfy-core",
"ver": "0.3.50",
"Node name for S&R": "CFGNorm",
"enableTabs": false,
"tabWidth": 65,
"tabXOffset": 10,
"hasSecondTab": false,
"secondTabText": "Send Back",
"secondTabOffset": 80,
"secondTabWidth": 65,
"ue_properties": {
"widget_ue_connectable": {
"strength": true
}
}
},
"widgets_values": [
1
]
},
{
"id": 39,
"type": "VAELoader",
"pos": [
-350,
370
],
"size": [
330,
60
],
"flags": {},
"order": 1,
"mode": 0,
"inputs": [
{
"localized_name": "vae_name",
"name": "vae_name",
"type": "COMBO",
"widget": {
"name": "vae_name"
},
"link": null
}
],
"outputs": [
{
"localized_name": "VAE",
"name": "VAE",
"type": "VAE",
"slot_index": 0,
"links": [
76,
168,
190,
194
]
}
],
"properties": {
"cnr_id": "comfy-core",
"ver": "0.3.48",
"Node name for S&R": "VAELoader",
"models": [
{
"name": "qwen_image_vae.safetensors",
"url": "https://huggingface.co/Comfy-Org/Qwen-Image_ComfyUI/resolve/main/split_files/vae/qwen_image_vae.safetensors",
"directory": "vae"
}
],
"enableTabs": false,
"tabWidth": 65,
"tabXOffset": 10,
"hasSecondTab": false,
"secondTabText": "Send Back",
"secondTabOffset": 80,
"secondTabWidth": 65,
"widget_ue_connectable": {}
},
"widgets_values": [
"qwen_image_vae.safetensors"
]
},
{
"id": 3,
"type": "KSampler",
"pos": [
830,
330
],
"size": [
300,
474
],
"flags": {},
"order": 11,
"mode": 0,
"inputs": [
{
"localized_name": "モデル",
"name": "model",
"type": "MODEL",
"link": 186
},
{
"localized_name": "ポジティブ",
"name": "positive",
"type": "CONDITIONING",
"link": 192
},
{
"localized_name": "ネガティブ",
"name": "negative",
"type": "CONDITIONING",
"link": 196
},
{
"localized_name": "潜在画像",
"name": "latent_image",
"type": "LATENT",
"link": 170
},
{
"localized_name": "シード",
"name": "seed",
"type": "INT",
"widget": {
"name": "seed"
},
"link": null
},
{
"localized_name": "ステップ",
"name": "steps",
"type": "INT",
"widget": {
"name": "steps"
},
"link": null
},
{
"localized_name": "cfg",
"name": "cfg",
"type": "FLOAT",
"widget": {
"name": "cfg"
},
"link": null
},
{
"localized_name": "サンプラー名",
"name": "sampler_name",
"type": "COMBO",
"widget": {
"name": "sampler_name"
},
"link": null
},
{
"localized_name": "スケジューラ",
"name": "scheduler",
"type": "COMBO",
"widget": {
"name": "scheduler"
},
"link": null
},
{
"localized_name": "ノイズ除去",
"name": "denoise",
"type": "FLOAT",
"widget": {
"name": "denoise"
},
"link": null
}
],
"outputs": [
{
"localized_name": "潜在",
"name": "LATENT",
"type": "LATENT",
"slot_index": 0,
"links": [
128
]
}
],
"properties": {
"cnr_id": "comfy-core",
"ver": "0.3.48",
"Node name for S&R": "KSampler",
"enableTabs": false,
"tabWidth": 65,
"tabXOffset": 10,
"hasSecondTab": false,
"secondTabText": "Send Back",
"secondTabOffset": 80,
"secondTabWidth": 65,
"widget_ue_connectable": {}
},
"widgets_values": [
503943916054010,
"randomize",
8,
1,
"euler",
"simple",
1
]
},
{
"id": 8,
"type": "VAEDecode",
"pos": [
1210,
370
],
"size": [
210,
46
],
"flags": {
"collapsed": false
},
"order": 12,
"mode": 0,
"inputs": [
{
"localized_name": "サンプル",
"name": "samples",
"type": "LATENT",
"link": 128
},
{
"localized_name": "vae",
"name": "vae",
"type": "VAE",
"link": 76
}
],
"outputs": [
{
"localized_name": "画像",
"name": "IMAGE",
"type": "IMAGE",
"slot_index": 0,
"links": [
110
]
}
],
"properties": {
"cnr_id": "comfy-core",
"ver": "0.3.48",
"Node name for S&R": "VAEDecode",
"enableTabs": false,
"tabWidth": 65,
"tabXOffset": 10,
"hasSecondTab": false,
"secondTabText": "Send Back",
"secondTabOffset": 80,
"secondTabWidth": 65,
"widget_ue_connectable": {}
},
"widgets_values": []
},
{
"id": 102,
"type": "UnetLoaderGGUF",
"pos": [
-690,
230
],
"size": [
360,
60
],
"flags": {},
"order": 2,
"mode": 0,
"inputs": [
{
"localized_name": "unet_name",
"name": "unet_name",
"type": "COMBO",
"widget": {
"name": "unet_name"
},
"link": null
}
],
"outputs": [
{
"localized_name": "モデル",
"name": "MODEL",
"type": "MODEL",
"links": [
187
]
}
],
"properties": {
"cnr_id": "comfyui-gguf",
"ver": "1.1.4",
"Node name for S&R": "UnetLoaderGGUF",
"enableTabs": false,
"tabWidth": 65,
"tabXOffset": 10,
"hasSecondTab": false,
"secondTabText": "Send Back",
"secondTabOffset": 80,
"secondTabWidth": 65
},
"widgets_values": [
"Qwen-Image-Edit-2509-Q3_K_S.gguf"
]
},
{
"id": 89,
"type": "LoraLoaderModelOnly",
"pos": [
-270,
220
],
"size": [
270,
82
],
"flags": {},
"order": 4,
"mode": 0,
"inputs": [
{
"localized_name": "モデル",
"name": "model",
"type": "MODEL",
"link": 187
},
{
"localized_name": "lora_name",
"name": "lora_name",
"type": "COMBO",
"widget": {
"name": "lora_name"
},
"link": null
},
{
"localized_name": "モデルの強度",
"name": "strength_model",
"type": "FLOAT",
"widget": {
"name": "strength_model"
},
"link": null
}
],
"outputs": [
{
"localized_name": "モデル",
"name": "MODEL",
"type": "MODEL",
"links": [
185
]
}
],
"properties": {
"cnr_id": "comfy-core",
"ver": "0.3.50",
"Node name for S&R": "LoraLoaderModelOnly",
"models": [
{
"name": "Qwen-Image-Lightning-4steps-V1.0.safetensors",
"url": "https://huggingface.co/lightx2v/Qwen-Image-Lightning/resolve/main/Qwen-Image-Lightning-4steps-V1.0.safetensors",
"directory": "loras"
}
],
"enableTabs": false,
"tabWidth": 65,
"tabXOffset": 10,
"hasSecondTab": false,
"secondTabText": "Send Back",
"secondTabOffset": 80,
"secondTabWidth": 65,
"ue_properties": {
"widget_ue_connectable": {
"lora_name": true,
"strength_model": true
}
}
},
"widgets_values": [
"Qwen-Image-Edit-Lightning-8steps-V1.0-bf16.safetensors",
1
]
},
{
"id": 106,
"type": "TextEncodeQwenImageEditPlus",
"pos": [
170,
1050
],
"size": [
400,
200
],
"flags": {},
"order": 8,
"mode": 0,
"inputs": [
{
"localized_name": "clip",
"name": "clip",
"type": "CLIP",
"link": 193
},
{
"localized_name": "vae",
"name": "vae",
"shape": 7,
"type": "VAE",
"link": 194
},
{
"localized_name": "image1",
"name": "image1",
"shape": 7,
"type": "IMAGE",
"link": 195
},
{
"localized_name": "image2",
"name": "image2",
"shape": 7,
"type": "IMAGE",
"link": null
},
{
"localized_name": "image3",
"name": "image3",
"shape": 7,
"type": "IMAGE",
"link": null
},
{
"localized_name": "prompt",
"name": "prompt",
"type": "STRING",
"widget": {
"name": "prompt"
},
"link": null
}
],
"outputs": [
{
"localized_name": "条件付け",
"name": "CONDITIONING",
"type": "CONDITIONING",
"links": [
196
]
}
],
"properties": {
"cnr_id": "comfy-core",
"ver": "0.3.59",
"Node name for S&R": "TextEncodeQwenImageEditPlus",
"enableTabs": false,
"tabWidth": 65,
"tabXOffset": 10,
"hasSecondTab": false,
"secondTabText": "Send Back",
"secondTabOffset": 80,
"secondTabWidth": 65
},
"widgets_values": [
""
]
},
{
"id": 88,
"type": "VAEEncode",
"pos": [
240,
650
],
"size": [
140,
46
],
"flags": {},
"order": 9,
"mode": 0,
"inputs": [
{
"localized_name": "ピクセル",
"name": "pixels",
"type": "IMAGE",
"link": 203
},
{
"localized_name": "vae",
"name": "vae",
"type": "VAE",
"link": 168
}
],
"outputs": [
{
"localized_name": "潜在",
"name": "LATENT",
"type": "LATENT",
"links": [
170
]
}
],
"properties": {
"cnr_id": "comfy-core",
"ver": "0.3.50",
"Node name for S&R": "VAEEncode",
"enableTabs": false,
"tabWidth": 65,
"tabXOffset": 10,
"hasSecondTab": false,
"secondTabText": "Send Back",
"secondTabOffset": 80,
"secondTabWidth": 65,
"ue_properties": {
"widget_ue_connectable": {}
}
},
"widgets_values": []
},
{
"id": 103,
"type": "LoadImage",
"pos": [
-820,
540
],
"size": [
440,
550
],
"flags": {},
"order": 3,
"mode": 0,
"inputs": [
{
"localized_name": "画像",
"name": "image",
"type": "COMBO",
"widget": {
"name": "image"
},
"link": null
},
{
"localized_name": "アップロードするファイルを選択",
"name": "upload",
"type": "IMAGEUPLOAD",
"widget": {
"name": "upload"
},
"link": null
}
],
"outputs": [
{
"localized_name": "画像",
"name": "IMAGE",
"type": "IMAGE",
"links": [
188
]
},
{
"localized_name": "マスク",
"name": "MASK",
"type": "MASK",
"links": null
}
],
"properties": {
"cnr_id": "comfy-core",
"ver": "0.3.59",
"Node name for S&R": "LoadImage",
"enableTabs": false,
"tabWidth": 65,
"tabXOffset": 10,
"hasSecondTab": false,
"secondTabText": "Send Back",
"secondTabOffset": 80,
"secondTabWidth": 65
},
"widgets_values": [
"ComfyUI_00001_.png",
"image"
]
},
{
"id": 93,
"type": "ImageScaleToTotalPixels",
"pos": [
-290,
630
],
"size": [
270,
82
],
"flags": {},
"order": 5,
"mode": 0,
"inputs": [
{
"localized_name": "画像",
"name": "image",
"type": "IMAGE",
"link": 188
},
{
"localized_name": "拡大方法",
"name": "upscale_method",
"type": "COMBO",
"widget": {
"name": "upscale_method"
},
"link": null
},
{
"localized_name": "メガピクセル",
"name": "megapixels",
"type": "FLOAT",
"widget": {
"name": "megapixels"
},
"link": null
}
],
"outputs": [
{
"localized_name": "画像",
"name": "IMAGE",
"type": "IMAGE",
"links": [
191,
195,
203
]
}
],
"properties": {
"cnr_id": "comfy-core",
"ver": "0.3.50",
"Node name for S&R": "ImageScaleToTotalPixels",
"enableTabs": false,
"tabWidth": 65,
"tabXOffset": 10,
"hasSecondTab": false,
"secondTabText": "Send Back",
"secondTabOffset": 80,
"secondTabWidth": 65,
"ue_properties": {
"widget_ue_connectable": {
"upscale_method": true,
"megapixels": true
}
}
},
"widgets_values": [
"lanczos",
0.25
]
},
{
"id": 104,
"type": "TextEncodeQwenImageEditPlus",
"pos": [
170,
760
],
"size": [
400,
200
],
"flags": {},
"order": 7,
"mode": 0,
"inputs": [
{
"localized_name": "clip",
"name": "clip",
"type": "CLIP",
"link": 189
},
{
"localized_name": "vae",
"name": "vae",
"shape": 7,
"type": "VAE",
"link": 190
},
{
"localized_name": "image1",
"name": "image1",
"shape": 7,
"type": "IMAGE",
"link": 191
},
{
"localized_name": "image2",
"name": "image2",
"shape": 7,
"type": "IMAGE",
"link": null
},
{
"localized_name": "image3",
"name": "image3",
"shape": 7,
"type": "IMAGE",
"link": null
},
{
"localized_name": "prompt",
"name": "prompt",
"type": "STRING",
"widget": {
"name": "prompt"
},
"link": null
}
],
"outputs": [
{
"localized_name": "条件付け",
"name": "CONDITIONING",
"type": "CONDITIONING",
"links": [
192
]
}
],
"properties": {
"cnr_id": "comfy-core",
"ver": "0.3.59",
"Node name for S&R": "TextEncodeQwenImageEditPlus",
"enableTabs": false,
"tabWidth": 65,
"tabXOffset": 10,
"hasSecondTab": false,
"secondTabText": "Send Back",
"secondTabOffset": 80,
"secondTabWidth": 65
},
"widgets_values": [
"add man to image1."
]
},
{
"id": 60,
"type": "SaveImage",
"pos": [
728.8822631835938,
877.1005859375
],
"size": [
1210,
780
],
"flags": {},
"order": 13,
"mode": 0,
"inputs": [
{
"localized_name": "画像",
"name": "images",
"type": "IMAGE",
"link": 110
},
{
"localized_name": "ファイル名_プレフィックス",
"name": "filename_prefix",
"type": "STRING",
"widget": {
"name": "filename_prefix"
},
"link": null
}
],
"outputs": [],
"properties": {
"cnr_id": "comfy-core",
"ver": "0.3.48",
"Node name for S&R": "SaveImage",
"enableTabs": false,
"tabWidth": 65,
"tabXOffset": 10,
"hasSecondTab": false,
"secondTabText": "Send Back",
"secondTabOffset": 80,
"secondTabWidth": 65,
"widget_ue_connectable": {}
},
"widgets_values": [
"ComfyUI"
]
}
],
"links": [
[
76,
39,
0,
8,
1,
"VAE"
],
[
110,
8,
0,
60,
0,
"IMAGE"
],
[
128,
3,
0,
8,
0,
"LATENT"
],
[
141,
66,
0,
75,
0,
"MODEL"
],
[
168,
39,
0,
88,
1,
"VAE"
],
[
170,
88,
0,
3,
3,
"LATENT"
],
[
185,
89,
0,
66,
0,
"MODEL"
],
[
186,
75,
0,
3,
0,
"MODEL"
],
[
187,
102,
0,
89,
0,
"MODEL"
],
[
188,
103,
0,
93,
0,
"IMAGE"
],
[
189,
38,
0,
104,
0,
"CLIP"
],
[
190,
39,
0,
104,
1,
"VAE"
],
[
191,
93,
0,
104,
2,
"IMAGE"
],
[
192,
104,
0,
3,
1,
"CONDITIONING"
],
[
193,
38,
0,
106,
0,
"CLIP"
],
[
194,
39,
0,
106,
1,
"VAE"
],
[
195,
93,
0,
106,
2,
"IMAGE"
],
[
196,
106,
0,
3,
2,
"CONDITIONING"
],
[
203,
93,
0,
88,
0,
"IMAGE"
]
],
"groups": [],
"config": {},
"extra": {
"ds": {
"scale": 0.672749994932571,
"offset": [
984.2296781123123,
17.85454011826906
]
},
"frontendVersion": "1.26.13",
"ue_links": [],
"links_added_by_ue": [],
"VHS_latentpreview": false,
"VHS_latentpreviewrate": 0,
"VHS_MetadataImage": true,
"VHS_KeepIntermediate": true
},
"version": 0.4
}
- ファイル内の
Qwen-Image-Edit-2509-Q3_K_S.ggufという記述を、自分がダウンロードした GGUF ファイル名 にすべて置換します。
3. qwen_image_edit_2509_gguf_multi.json
qwen_image_edit_2509_gguf_multi.json
{
"id": "91f6bbe2-ed41-4fd6-bac7-71d5b5864ecb",
"revision": 0,
"last_node_id": 109,
"last_link_id": 202,
"nodes": [
{
"id": 38,
"type": "CLIPLoader",
"pos": [
-330,
800
],
"size": [
330,
110
],
"flags": {},
"order": 0,
"mode": 0,
"inputs": [
{
"localized_name": "clip名",
"name": "clip_name",
"type": "COMBO",
"widget": {
"name": "clip_name"
},
"link": null
},
{
"localized_name": "タイプ",
"name": "type",
"type": "COMBO",
"widget": {
"name": "type"
},
"link": null
},
{
"localized_name": "デバイス",
"name": "device",
"shape": 7,
"type": "COMBO",
"widget": {
"name": "device"
},
"link": null
}
],
"outputs": [
{
"localized_name": "CLIP",
"name": "CLIP",
"type": "CLIP",
"slot_index": 0,
"links": [
189,
193
]
}
],
"properties": {
"cnr_id": "comfy-core",
"ver": "0.3.48",
"Node name for S&R": "CLIPLoader",
"models": [
{
"name": "qwen_2.5_vl_7b_fp8_scaled.safetensors",
"url": "https://huggingface.co/Comfy-Org/Qwen-Image_ComfyUI/resolve/main/split_files/text_encoders/qwen_2.5_vl_7b_fp8_scaled.safetensors",
"directory": "text_encoders"
}
],
"enableTabs": false,
"tabWidth": 65,
"tabXOffset": 10,
"hasSecondTab": false,
"secondTabText": "Send Back",
"secondTabOffset": 80,
"secondTabWidth": 65,
"widget_ue_connectable": {}
},
"widgets_values": [
"qwen_2.5_vl_7b_fp8_scaled.safetensors",
"qwen_image",
"default"
]
},
{
"id": 66,
"type": "ModelSamplingAuraFlow",
"pos": [
110,
210
],
"size": [
290,
60
],
"flags": {},
"order": 8,
"mode": 0,
"inputs": [
{
"localized_name": "モデル",
"name": "model",
"type": "MODEL",
"link": 185
},
{
"localized_name": "シフト",
"name": "shift",
"type": "FLOAT",
"widget": {
"name": "shift"
},
"link": null
}
],
"outputs": [
{
"localized_name": "モデル",
"name": "MODEL",
"type": "MODEL",
"links": [
141
]
}
],
"properties": {
"cnr_id": "comfy-core",
"ver": "0.3.48",
"Node name for S&R": "ModelSamplingAuraFlow",
"enableTabs": false,
"tabWidth": 65,
"tabXOffset": 10,
"hasSecondTab": false,
"secondTabText": "Send Back",
"secondTabOffset": 80,
"secondTabWidth": 65,
"widget_ue_connectable": {}
},
"widgets_values": [
3
]
},
{
"id": 75,
"type": "CFGNorm",
"pos": [
470,
220
],
"size": [
290,
60
],
"flags": {},
"order": 12,
"mode": 0,
"inputs": [
{
"localized_name": "model",
"name": "model",
"type": "MODEL",
"link": 141
},
{
"localized_name": "strength",
"name": "strength",
"type": "FLOAT",
"widget": {
"name": "strength"
},
"link": null
}
],
"outputs": [
{
"localized_name": "patched_model",
"name": "patched_model",
"type": "MODEL",
"links": [
186
]
}
],
"properties": {
"cnr_id": "comfy-core",
"ver": "0.3.50",
"Node name for S&R": "CFGNorm",
"enableTabs": false,
"tabWidth": 65,
"tabXOffset": 10,
"hasSecondTab": false,
"secondTabText": "Send Back",
"secondTabOffset": 80,
"secondTabWidth": 65,
"ue_properties": {
"widget_ue_connectable": {
"strength": true
}
}
},
"widgets_values": [
1
]
},
{
"id": 39,
"type": "VAELoader",
"pos": [
-350,
370
],
"size": [
330,
60
],
"flags": {},
"order": 1,
"mode": 0,
"inputs": [
{
"localized_name": "vae_name",
"name": "vae_name",
"type": "COMBO",
"widget": {
"name": "vae_name"
},
"link": null
}
],
"outputs": [
{
"localized_name": "VAE",
"name": "VAE",
"type": "VAE",
"slot_index": 0,
"links": [
76,
168,
190,
194
]
}
],
"properties": {
"cnr_id": "comfy-core",
"ver": "0.3.48",
"Node name for S&R": "VAELoader",
"models": [
{
"name": "qwen_image_vae.safetensors",
"url": "https://huggingface.co/Comfy-Org/Qwen-Image_ComfyUI/resolve/main/split_files/vae/qwen_image_vae.safetensors",
"directory": "vae"
}
],
"enableTabs": false,
"tabWidth": 65,
"tabXOffset": 10,
"hasSecondTab": false,
"secondTabText": "Send Back",
"secondTabOffset": 80,
"secondTabWidth": 65,
"widget_ue_connectable": {}
},
"widgets_values": [
"qwen_image_vae.safetensors"
]
},
{
"id": 3,
"type": "KSampler",
"pos": [
830,
330
],
"size": [
300,
474
],
"flags": {},
"order": 13,
"mode": 0,
"inputs": [
{
"localized_name": "モデル",
"name": "model",
"type": "MODEL",
"link": 186
},
{
"localized_name": "ポジティブ",
"name": "positive",
"type": "CONDITIONING",
"link": 192
},
{
"localized_name": "ネガティブ",
"name": "negative",
"type": "CONDITIONING",
"link": 196
},
{
"localized_name": "潜在画像",
"name": "latent_image",
"type": "LATENT",
"link": 170
},
{
"localized_name": "シード",
"name": "seed",
"type": "INT",
"widget": {
"name": "seed"
},
"link": null
},
{
"localized_name": "ステップ",
"name": "steps",
"type": "INT",
"widget": {
"name": "steps"
},
"link": null
},
{
"localized_name": "cfg",
"name": "cfg",
"type": "FLOAT",
"widget": {
"name": "cfg"
},
"link": null
},
{
"localized_name": "サンプラー名",
"name": "sampler_name",
"type": "COMBO",
"widget": {
"name": "sampler_name"
},
"link": null
},
{
"localized_name": "スケジューラ",
"name": "scheduler",
"type": "COMBO",
"widget": {
"name": "scheduler"
},
"link": null
},
{
"localized_name": "ノイズ除去",
"name": "denoise",
"type": "FLOAT",
"widget": {
"name": "denoise"
},
"link": null
}
],
"outputs": [
{
"localized_name": "潜在",
"name": "LATENT",
"type": "LATENT",
"slot_index": 0,
"links": [
128
]
}
],
"properties": {
"cnr_id": "comfy-core",
"ver": "0.3.48",
"Node name for S&R": "KSampler",
"enableTabs": false,
"tabWidth": 65,
"tabXOffset": 10,
"hasSecondTab": false,
"secondTabText": "Send Back",
"secondTabOffset": 80,
"secondTabWidth": 65,
"widget_ue_connectable": {}
},
"widgets_values": [
41503157472567,
"randomize",
8,
1,
"euler",
"simple",
1
]
},
{
"id": 8,
"type": "VAEDecode",
"pos": [
1210,
370
],
"size": [
210,
46
],
"flags": {
"collapsed": false
},
"order": 14,
"mode": 0,
"inputs": [
{
"localized_name": "サンプル",
"name": "samples",
"type": "LATENT",
"link": 128
},
{
"localized_name": "vae",
"name": "vae",
"type": "VAE",
"link": 76
}
],
"outputs": [
{
"localized_name": "画像",
"name": "IMAGE",
"type": "IMAGE",
"slot_index": 0,
"links": [
110
]
}
],
"properties": {
"cnr_id": "comfy-core",
"ver": "0.3.48",
"Node name for S&R": "VAEDecode",
"enableTabs": false,
"tabWidth": 65,
"tabXOffset": 10,
"hasSecondTab": false,
"secondTabText": "Send Back",
"secondTabOffset": 80,
"secondTabWidth": 65,
"widget_ue_connectable": {}
},
"widgets_values": []
},
{
"id": 102,
"type": "UnetLoaderGGUF",
"pos": [
-690,
230
],
"size": [
360,
60
],
"flags": {},
"order": 2,
"mode": 0,
"inputs": [
{
"localized_name": "unet_name",
"name": "unet_name",
"type": "COMBO",
"widget": {
"name": "unet_name"
},
"link": null
}
],
"outputs": [
{
"localized_name": "モデル",
"name": "MODEL",
"type": "MODEL",
"links": [
187
]
}
],
"properties": {
"cnr_id": "comfyui-gguf",
"ver": "1.1.4",
"Node name for S&R": "UnetLoaderGGUF",
"enableTabs": false,
"tabWidth": 65,
"tabXOffset": 10,
"hasSecondTab": false,
"secondTabText": "Send Back",
"secondTabOffset": 80,
"secondTabWidth": 65
},
"widgets_values": [
"Qwen-Image-Edit-2509-Q3_K_S.gguf"
]
},
{
"id": 89,
"type": "LoraLoaderModelOnly",
"pos": [
-270,
220
],
"size": [
270,
82
],
"flags": {},
"order": 5,
"mode": 0,
"inputs": [
{
"localized_name": "モデル",
"name": "model",
"type": "MODEL",
"link": 187
},
{
"localized_name": "lora_name",
"name": "lora_name",
"type": "COMBO",
"widget": {
"name": "lora_name"
},
"link": null
},
{
"localized_name": "モデルの強度",
"name": "strength_model",
"type": "FLOAT",
"widget": {
"name": "strength_model"
},
"link": null
}
],
"outputs": [
{
"localized_name": "モデル",
"name": "MODEL",
"type": "MODEL",
"links": [
185
]
}
],
"properties": {
"cnr_id": "comfy-core",
"ver": "0.3.50",
"Node name for S&R": "LoraLoaderModelOnly",
"models": [
{
"name": "Qwen-Image-Lightning-4steps-V1.0.safetensors",
"url": "https://huggingface.co/lightx2v/Qwen-Image-Lightning/resolve/main/Qwen-Image-Lightning-4steps-V1.0.safetensors",
"directory": "loras"
}
],
"enableTabs": false,
"tabWidth": 65,
"tabXOffset": 10,
"hasSecondTab": false,
"secondTabText": "Send Back",
"secondTabOffset": 80,
"secondTabWidth": 65,
"ue_properties": {
"widget_ue_connectable": {
"lora_name": true,
"strength_model": true
}
}
},
"widgets_values": [
"Qwen-Image-Edit-Lightning-8steps-V1.0-bf16.safetensors",
1
]
},
{
"id": 106,
"type": "TextEncodeQwenImageEditPlus",
"pos": [
170,
1050
],
"size": [
400,
200
],
"flags": {},
"order": 10,
"mode": 0,
"inputs": [
{
"localized_name": "clip",
"name": "clip",
"type": "CLIP",
"link": 193
},
{
"localized_name": "vae",
"name": "vae",
"shape": 7,
"type": "VAE",
"link": 194
},
{
"localized_name": "image1",
"name": "image1",
"shape": 7,
"type": "IMAGE",
"link": 195
},
{
"localized_name": "image2",
"name": "image2",
"shape": 7,
"type": "IMAGE",
"link": 198
},
{
"localized_name": "image3",
"name": "image3",
"shape": 7,
"type": "IMAGE",
"link": null
},
{
"localized_name": "prompt",
"name": "prompt",
"type": "STRING",
"widget": {
"name": "prompt"
},
"link": null
}
],
"outputs": [
{
"localized_name": "条件付け",
"name": "CONDITIONING",
"type": "CONDITIONING",
"links": [
196
]
}
],
"properties": {
"cnr_id": "comfy-core",
"ver": "0.3.59",
"Node name for S&R": "TextEncodeQwenImageEditPlus",
"enableTabs": false,
"tabWidth": 65,
"tabXOffset": 10,
"hasSecondTab": false,
"secondTabText": "Send Back",
"secondTabOffset": 80,
"secondTabWidth": 65
},
"widgets_values": [
""
]
},
{
"id": 88,
"type": "VAEEncode",
"pos": [
240,
650
],
"size": [
140,
46
],
"flags": {},
"order": 11,
"mode": 0,
"inputs": [
{
"localized_name": "ピクセル",
"name": "pixels",
"type": "IMAGE",
"link": 202
},
{
"localized_name": "vae",
"name": "vae",
"type": "VAE",
"link": 168
}
],
"outputs": [
{
"localized_name": "潜在",
"name": "LATENT",
"type": "LATENT",
"links": [
170
]
}
],
"properties": {
"cnr_id": "comfy-core",
"ver": "0.3.50",
"Node name for S&R": "VAEEncode",
"enableTabs": false,
"tabWidth": 65,
"tabXOffset": 10,
"hasSecondTab": false,
"secondTabText": "Send Back",
"secondTabOffset": 80,
"secondTabWidth": 65,
"ue_properties": {
"widget_ue_connectable": {}
}
},
"widgets_values": []
},
{
"id": 103,
"type": "LoadImage",
"pos": [
-820,
540
],
"size": [
440,
550
],
"flags": {},
"order": 3,
"mode": 0,
"inputs": [
{
"localized_name": "画像",
"name": "image",
"type": "COMBO",
"widget": {
"name": "image"
},
"link": null
},
{
"localized_name": "アップロードするファイルを選択",
"name": "upload",
"type": "IMAGEUPLOAD",
"widget": {
"name": "upload"
},
"link": null
}
],
"outputs": [
{
"localized_name": "画像",
"name": "IMAGE",
"type": "IMAGE",
"links": [
188
]
},
{
"localized_name": "マスク",
"name": "MASK",
"type": "MASK",
"links": null
}
],
"properties": {
"cnr_id": "comfy-core",
"ver": "0.3.59",
"Node name for S&R": "LoadImage",
"enableTabs": false,
"tabWidth": 65,
"tabXOffset": 10,
"hasSecondTab": false,
"secondTabText": "Send Back",
"secondTabOffset": 80,
"secondTabWidth": 65
},
"widgets_values": [
"ComfyUI_00001_.png",
"image"
]
},
{
"id": 109,
"type": "LoadImage",
"pos": [
-810,
1200
],
"size": [
440,
550
],
"flags": {},
"order": 4,
"mode": 0,
"inputs": [
{
"localized_name": "画像",
"name": "image",
"type": "COMBO",
"widget": {
"name": "image"
},
"link": null
},
{
"localized_name": "アップロードするファイルを選択",
"name": "upload",
"type": "IMAGEUPLOAD",
"widget": {
"name": "upload"
},
"link": null
}
],
"outputs": [
{
"localized_name": "画像",
"name": "IMAGE",
"type": "IMAGE",
"links": [
199
]
},
{
"localized_name": "マスク",
"name": "MASK",
"type": "MASK",
"links": null
}
],
"properties": {
"cnr_id": "comfy-core",
"ver": "0.3.59",
"Node name for S&R": "LoadImage",
"enableTabs": false,
"tabWidth": 65,
"tabXOffset": 10,
"hasSecondTab": false,
"secondTabText": "Send Back",
"secondTabOffset": 80,
"secondTabWidth": 65
},
"widgets_values": [
"ComfyUI_00010_.png",
"image"
]
},
{
"id": 60,
"type": "SaveImage",
"pos": [
706.6782836914062,
872.4557495117188
],
"size": [
1210,
780
],
"flags": {},
"order": 15,
"mode": 0,
"inputs": [
{
"localized_name": "画像",
"name": "images",
"type": "IMAGE",
"link": 110
},
{
"localized_name": "ファイル名_プレフィックス",
"name": "filename_prefix",
"type": "STRING",
"widget": {
"name": "filename_prefix"
},
"link": null
}
],
"outputs": [],
"properties": {
"cnr_id": "comfy-core",
"ver": "0.3.48",
"Node name for S&R": "SaveImage",
"enableTabs": false,
"tabWidth": 65,
"tabXOffset": 10,
"hasSecondTab": false,
"secondTabText": "Send Back",
"secondTabOffset": 80,
"secondTabWidth": 65,
"widget_ue_connectable": {}
},
"widgets_values": [
"ComfyUI"
]
},
{
"id": 93,
"type": "ImageScaleToTotalPixels",
"pos": [
-290,
630
],
"size": [
270,
82
],
"flags": {},
"order": 6,
"mode": 0,
"inputs": [
{
"localized_name": "画像",
"name": "image",
"type": "IMAGE",
"link": 188
},
{
"localized_name": "拡大方法",
"name": "upscale_method",
"type": "COMBO",
"widget": {
"name": "upscale_method"
},
"link": null
},
{
"localized_name": "メガピクセル",
"name": "megapixels",
"type": "FLOAT",
"widget": {
"name": "megapixels"
},
"link": null
}
],
"outputs": [
{
"localized_name": "画像",
"name": "IMAGE",
"type": "IMAGE",
"links": [
191,
195
]
}
],
"properties": {
"cnr_id": "comfy-core",
"ver": "0.3.50",
"Node name for S&R": "ImageScaleToTotalPixels",
"enableTabs": false,
"tabWidth": 65,
"tabXOffset": 10,
"hasSecondTab": false,
"secondTabText": "Send Back",
"secondTabOffset": 80,
"secondTabWidth": 65,
"ue_properties": {
"widget_ue_connectable": {
"upscale_method": true,
"megapixels": true
}
}
},
"widgets_values": [
"lanczos",
0.25
]
},
{
"id": 108,
"type": "ImageScaleToTotalPixels",
"pos": [
-350,
1160
],
"size": [
270,
82
],
"flags": {},
"order": 7,
"mode": 0,
"inputs": [
{
"localized_name": "画像",
"name": "image",
"type": "IMAGE",
"link": 199
},
{
"localized_name": "拡大方法",
"name": "upscale_method",
"type": "COMBO",
"widget": {
"name": "upscale_method"
},
"link": null
},
{
"localized_name": "メガピクセル",
"name": "megapixels",
"type": "FLOAT",
"widget": {
"name": "megapixels"
},
"link": null
}
],
"outputs": [
{
"localized_name": "画像",
"name": "IMAGE",
"type": "IMAGE",
"links": [
197,
198,
202
]
}
],
"properties": {
"cnr_id": "comfy-core",
"ver": "0.3.50",
"Node name for S&R": "ImageScaleToTotalPixels",
"enableTabs": false,
"tabWidth": 65,
"tabXOffset": 10,
"hasSecondTab": false,
"secondTabText": "Send Back",
"secondTabOffset": 80,
"secondTabWidth": 65,
"ue_properties": {
"widget_ue_connectable": {
"upscale_method": true,
"megapixels": true
}
}
},
"widgets_values": [
"lanczos",
0.25
]
},
{
"id": 104,
"type": "TextEncodeQwenImageEditPlus",
"pos": [
170,
760
],
"size": [
400,
200
],
"flags": {},
"order": 9,
"mode": 0,
"inputs": [
{
"localized_name": "clip",
"name": "clip",
"type": "CLIP",
"link": 189
},
{
"localized_name": "vae",
"name": "vae",
"shape": 7,
"type": "VAE",
"link": 190
},
{
"localized_name": "image1",
"name": "image1",
"shape": 7,
"type": "IMAGE",
"link": 191
},
{
"localized_name": "image2",
"name": "image2",
"shape": 7,
"type": "IMAGE",
"link": 197
},
{
"localized_name": "image3",
"name": "image3",
"shape": 7,
"type": "IMAGE",
"link": null
},
{
"localized_name": "prompt",
"name": "prompt",
"type": "STRING",
"widget": {
"name": "prompt"
},
"link": null
}
],
"outputs": [
{
"localized_name": "条件付け",
"name": "CONDITIONING",
"type": "CONDITIONING",
"links": [
192
]
}
],
"properties": {
"cnr_id": "comfy-core",
"ver": "0.3.59",
"Node name for S&R": "TextEncodeQwenImageEditPlus",
"enableTabs": false,
"tabWidth": 65,
"tabXOffset": 10,
"hasSecondTab": false,
"secondTabText": "Send Back",
"secondTabOffset": 80,
"secondTabWidth": 65
},
"widgets_values": [
"The cat in image 2 is walking on the beach in image 1"
]
}
],
"links": [
[
76,
39,
0,
8,
1,
"VAE"
],
[
110,
8,
0,
60,
0,
"IMAGE"
],
[
128,
3,
0,
8,
0,
"LATENT"
],
[
141,
66,
0,
75,
0,
"MODEL"
],
[
168,
39,
0,
88,
1,
"VAE"
],
[
170,
88,
0,
3,
3,
"LATENT"
],
[
185,
89,
0,
66,
0,
"MODEL"
],
[
186,
75,
0,
3,
0,
"MODEL"
],
[
187,
102,
0,
89,
0,
"MODEL"
],
[
188,
103,
0,
93,
0,
"IMAGE"
],
[
189,
38,
0,
104,
0,
"CLIP"
],
[
190,
39,
0,
104,
1,
"VAE"
],
[
191,
93,
0,
104,
2,
"IMAGE"
],
[
192,
104,
0,
3,
1,
"CONDITIONING"
],
[
193,
38,
0,
106,
0,
"CLIP"
],
[
194,
39,
0,
106,
1,
"VAE"
],
[
195,
93,
0,
106,
2,
"IMAGE"
],
[
196,
106,
0,
3,
2,
"CONDITIONING"
],
[
197,
108,
0,
104,
3,
"IMAGE"
],
[
198,
108,
0,
106,
3,
"IMAGE"
],
[
199,
109,
0,
108,
0,
"IMAGE"
],
[
202,
108,
0,
88,
0,
"IMAGE"
]
],
"groups": [],
"config": {},
"extra": {
"ds": {
"scale": 0.9849732675807775,
"offset": [
678.5734346144479,
-485.6073650446002
]
},
"frontendVersion": "1.26.13",
"ue_links": [],
"links_added_by_ue": [],
"VHS_latentpreview": false,
"VHS_latentpreviewrate": 0,
"VHS_MetadataImage": true,
"VHS_KeepIntermediate": true
},
"version": 0.4
}
- ファイル内の
Qwen-Image-Edit-2509-Q3_K_S.ggufという記述を、自分がダウンロードした GGUF ファイル名 にすべて置換します。
これでワークフローが正しく自分のモデルを参照するようになります。
ディレクトリ構成例
モデルや設定ファイルは、それぞれ ComfyUI の規定ディレクトリに配置する必要があります。
以下は実際の構成例です:
ComfyUI/
├── custom_nodes/
├── models/
│ ├── loras/
│ │ ├── Qwen-Image-Lightning-8steps-V1.0.safetensors
│ │ └── Qwen-Image-Edit-Lightning-8steps-V1.0-bf16.safetensors
│ ├── text_encoders/
│ │ └── qwen_2.5_vl_7b_fp8_scaled.safetensors
│ ├── unet/
│ │ ├── Qwen-Image-Q3_K_S.gguf ← ※自身がダウンロードしたファイル名に置き換え
│ │ └── Qwen-Image-Edit-2509-Q3_K_S.gguf ← ※自身がダウンロードしたファイル名に置き換え
│ └── vae/
│ └── qwen_image_vae.safetensors
├── user/
│ └── default/
│ └── workflows/
│ ├── qwen_image_gguf.json
│ └── qwen_image_edit_2509_gguf_single.json
│ └── qwen_image_edit_2509_gguf_multi.json
このように配置することで、ComfyUI が正しくモデルとワークフローを読み込めるようになります。
実行手順(Text to Image)
- ComfyUI を再起動します。
- 左サイドバーの Workflows を開き、
qwen_image_gguf.jsonを選択します。
- ワークフローがロードされると、以下のような画面が表示されます:
- 画面下の 「実行する」ボタン をクリック
- 成功すると、生成された画像が ComfyUI 既定フォルダの output に保存されます。
これでプロンプトで単一の画像生成ができました
実行手順(Image to Image / Edit 2509 single)
- 左サイドバーの Workflows から
qwen_image_edit_2509_gguf_single.jsonを選択します。 - ワークフロー内の「画像を読み込む」ノードで、先ほど
outputフォルダに保存された浜辺画像を指定します。 - プロンプト欄にはデフォルトで “Add man to image1.” が入力されています。
- そのまま 実行するボタン を押すと、編集結果が生成されます。
- 完成した画像は同じく
outputフォルダに保存されます。
これで単一の画像ファイルをプロンプトで編集することができました
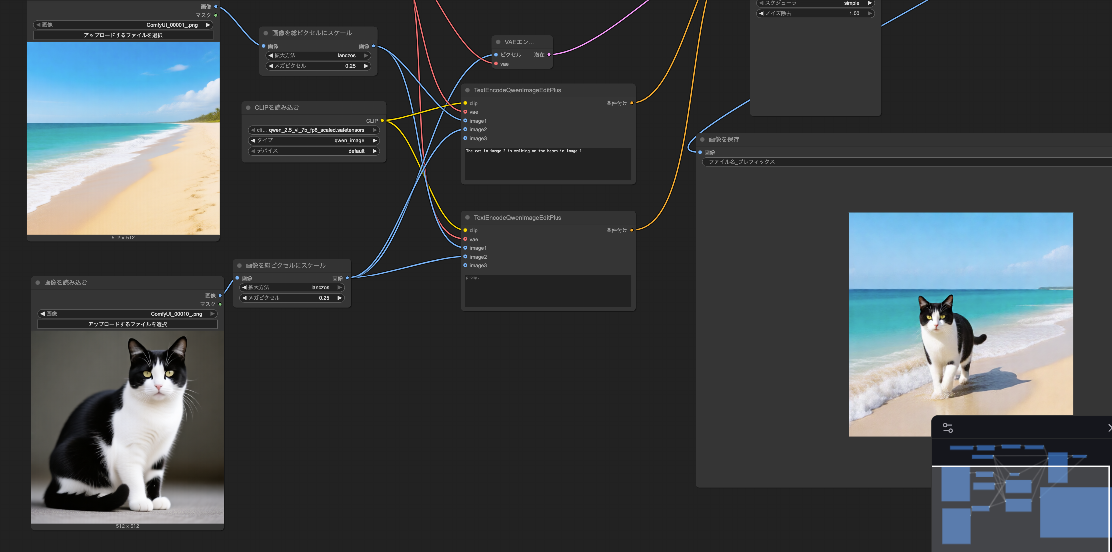
実行手順(Image to Image / Edit 2509 multi)
- 左サイドバーの Workflows から
qwen_image_edit_2509_gguf_multi.jsonを選択します。 - ワークフロー内の「画像を読み込む」ノードで、先ほど
outputフォルダに保存された浜辺画像を指定します。 - text to imageの手順を用いて、猫の画像を生成しておきます。
- image1に浜辺の画像を、image2に猫の画像を読み込ませます。
- プロンプト欄に “The cat in image 2 is walking on the beach in image 1.” と入力します。
- そのまま 実行するボタン を押すと、編集結果が生成されます。
- 完成した画像は同じく
outputフォルダに保存されます。
これで二つの画像を素材に使って、融合させることができました
最後に
本記事は Qwen Image / Edit 2509(GGUF)をローカルで動かすこと にフォーカスしています。
以下の ComfyUI 基本パラメータ の詳細な解説はボリュームが大きいため、ここではポイントのみ記します。
必要に応じて各自で調べてみてください。
-
解像度(幅/高さ): VRAM消費に直結。最初は
512×512から。上げるときは段階的に。 - CFG: 2〜7あたりで調整。高すぎると破綻、低すぎると指示が乗らない。
- Positive / Negative Prompt: ポジティブで欲しい要素を、ネガティブで避けたい要素("blurry", "lowres" など)を指定。
参考リンク(ワークフロー参考元)
- Qwen Image(ComfyUI解説):
https://comfyui-wiki.com/ja/tutorial/advanced/image/qwen/qwen-image - Qwen Image Edit 2509 ワークフロー(Reddit):
https://www.reddit.com/r/comfyui/comments/1nobo4y/qwen_image_edit_2509_workflow/














Comments
Let's comment your feelings that are more than good