FramePackのLoRA配布場所
自分でも段々わからなくなってきたのでここにまとめます。
おすすめ推論環境
Framepack_imgGEN
gradio系のUIが好きならこちら。
ComfyUI
リポジトリはこちら💁https://t.co/RCZhAVUk7H
— さわら (@xhiroga) May 31, 2025
ComfyUIでFramePackの1フレーム推論できるカスタムノードはこちら。
私が「暫定的に1フレーム推論カスタムノード作ったけど、ComfyUI公式レジストリへの登録とか、ComfyUI-Manegerのリストへの登録申請とかそういうのめんどくせぇ~!(カス)」とXで喚いていたら、神フォロワのさわらさん(@xhiroga)がサクッとリファクタした上で公開して下さりました。端的に言って神。
ComfyUIのFramePack高速化
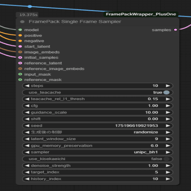
ComfyUI-FramePackWrapper_PlusOneの設定
ノードのjsonを読み込み、各カスタムノードを入れて、モデルをDLすれば推論できる環境になっておりますが、デフォルトのままだと各々の環境に最適化されていないので設定の変更箇所をば。
FramePack Single Frame Sampler
VRAMが少ないPCに対応する為、gpu_memory_preservationが25になっていますが、十分にVRAMがあるPCの場合は(目安:16GB↑)、pu_memory_preservationを6~10位にして大丈夫とのことです。
自分はA6000なので6にしちゃいました。
Load FramePackModel
attention_modeのデフォルトはsdpaですが、以下の手法でSageAttention & Tritonを導入すると高速化するそうです。やってみたらなんか動いたので使っています。
sageattentionで苦しんでいる人達へ
— とりにく (@tori29umai) June 10, 2025
torch 2.7.0+cu126
torchaudio 2.7.0+cu126
torchvision 0.22.0+cu126
triton-windows 3.3.0.post19
xformers 0.0.30
sageattention 1.0.6
とりにくより pic.twitter.com/jjKz78sheZ
pip install torch==2.7.0 torchvision==0.22.0 torchaudio==2.7.0 --index-url https://download.pytorch.org/whl/cu126 -U
pip install triton-windows==3.3.0.post19 -U
pip install xformers==0.0.30 --index-url https://download.pytorch.org/whl/cu126 -U
pip install sageattention==1.0.6 -UTorch compile settings
triton-windowsが入ってないと使えないので導入した人はどうぞ。
Load FramePackModelとつなげるやつ。理屈はわからん。とりあえずつなげると早くなるらしい(ふわふわ理解)
1フレーム推論LoRA
ComfyUIワークフロー例
写真→線画化LoRA①
植物を黒ベタにしないバージョン
細かくない写真なら点描みは少し減るけど拡大すると点々になっている。あと植物によわい。 https://t.co/2nsWGEcohN pic.twitter.com/AqlIacXq6P
— とりにく (@tori29umai) July 10, 2025
プロンプト
white background, A static photograph morphs into a black-and-white line drawing style, with the camera and composition held perfectly fixed throughout.推奨解像度:1024
写真→線画化LoRA②
植物を黒ベタにするバージョン
写真→線画LoRA(framepack) pic.twitter.com/0MIVym0CNa
— とりにく (@tori29umai) July 12, 2025
プロンプト
white background, A static photograph morphs into a black-and-white line drawing style, with the camera and composition held perfectly fixed throughout.推奨解像度:1024
線画→グレースケール陰影
素人目にはいい感じに見えるが判断できねぇ~!(線画は『デジタル背景カタログ・通学路・電車・バス編』より)
— とりにく (@tori29umai) July 10, 2025
左:入力線画、真ん中:出力、右:重ねたもの
入力線画に陰影情報あった方がいい感じになるなこれ pic.twitter.com/6uI8g4oN1W
プロンプト
Line art is converted to a grayscale shaded image. 推奨解像度:1024
線画→ノーマルマップ
FramePackによるノーマルマップ化LoRA
— とりにく (@tori29umai) July 13, 2025
(左から)1番目:入力線画
2番目:ノーマルマップ化
3番目:ライティングしたもの
4番目:重ねたもの pic.twitter.com/ouKXeBbIPN
プロンプト
Converting line art to normal map style.推奨解像度:1024
イラスト→バケツ塗りつぶし
イラストをフラットな塗に変換するモデル開発中 pic.twitter.com/SnXXZRyscG
— とりにく (@tori29umai) July 23, 2025
プロンプト
A static illustration changes style to a flat fill without shading without changing the content推奨解像度:1024
イラスト→線画なしイラスト
イラストから線画を抜くモデル
— とりにく (@tori29umai) July 23, 2025
あ、これ可愛くていいな(線画なし絵柄好き pic.twitter.com/vNCPMTAzXF
プロンプト
A static illustration changes style to a flat fill without shading without changing the content推奨解像度:1024
昼→夕方
framepackでも再現?できました!
— とりにく (@tori29umai) July 23, 2025
影の位置が変わらないデータで作ったからそこが不満(自作できるデータセットの限界)
発注できるお金欲しい~!!!!!! https://t.co/CruQApNK91 pic.twitter.com/uCDZ8gjttR
プロンプト
Only clouds move. The scenery doesn't move at all, and the camera is fixed. It switches from day to evening.推奨解像度:1024
昼→夜
夜バージョン https://t.co/J1JaK5FSoB pic.twitter.com/sHcjOQeO66
— とりにく (@tori29umai) July 23, 2025
プロンプト
Only clouds move. The scenery doesn't move at all, and the camera is fixed. It switches from day to night.推奨解像度:1024
3Dスタイル変換
3Dスタイルに変換するFramePackのLoRA。
— とりにく (@tori29umai) July 13, 2025
一応使い道としてはwan2.1とかでアニメ作るとき3Dスタイルだと動きが良くなるので、一時的に3Dスタイルに変換したい時用 pic.twitter.com/E6iobKfUNl
プロンプト
Converts the input image into a 3D style while preserving the content.推奨解像度:1024
2Dスタイル変換
3Dスタイルを2Dイラストスタイル(厚塗り系?)に変換するFramePackのLoRA。
— とりにく (@tori29umai) July 13, 2025
2Dイラスト→3DスタイルLoRAの逆のデータセットで作れたから作ったけど正直使い道がわからん。 pic.twitter.com/FnHujwuud8
プロンプト
Converts the input image into a 2D illustration style while preserving the content.推奨解像度:1024
カメラ回転系LoRA
https://x.com/tori29umai/status/1925328157420192001
一枚の絵を、時計回り、反時計回り、アオリ、俯瞰にカメラを移動させるアプリできた!!!
— とりにく (@tori29umai) May 21, 2025
今週の土日にexe版を公開します!!!!!(たぶんCUDA対応GPU(VRAM16GB↑)、メモリ64GB位↑はほしい)
フォロワのKALIN様(@kozukiren)よりご提供いただいたイラストで検証 pic.twitter.com/bHxpYHoe03
LowAngleはアオリ、HighAngleは俯瞰、lockwiseは時計回り、counterclockwiseは反時計回り
プロンプト
"clockwise": "The camera rotates to face the center of the scene while remaining at a constant distance. Nothing moves except the camera.",
"counterclockwise": "The camera rotates to face the center of the scene while remaining at a constant distance. Nothing moves except the camera.",
"low_angle": "The camera moves down and looks up. Nothing moves except the camera.",
"high_angle": "The camera moves up and looks down. Nothing moves except the camera."推奨解像度:640
全身立ち絵化
https://x.com/tori29umai/status/1928922785889529894
AポーズLoRA配布。(暴れ馬ガチャ必須)
— とりにく (@tori29umai) May 31, 2025
色んなポーズをとりあえずAポーズというか立ち姿に変換するLoRAです。デフォルメキャラは足が伸びがち
prompt:chibi, Short limbs, large head, deformed body. Move the camera to a position where the full body of the character is visible from the… pic.twitter.com/X7jk4aPA2X
プロンプト
Move the camera to a position where the full body of the character is visible from the front. Extend both arms diagonally downward and keep the body evenly balanced on both sides. Maintain the character’s original head-to-body ratio.デフォルメキャラは冒頭に
chibi, Short limbs, large head, deformed body.
とかもつけてあげるといいかも。
過学習気味なので強度「0.5-0.8」でよいかも
推奨解像度:640
4Xアップスケール
推奨解像度:1024
アウトペイント
挙動的にはズームアウトかも?
できた!ズームアウトLoRA!
— とりにく (@tori29umai) July 5, 2025
写真や線画、グレースケール画像にも対応!
1枚目はぱたくそ様、あとは自作だったりChatGPT製
今夜中に公開できると思う https://t.co/rsOXUa7lK4 pic.twitter.com/ieXSdFvX1Z
プロンプト
Extends around the image and outpaints to match colors, objects, lighting, textures, shadows and highlights.上記のpromptだけでなく、taggerで解析したタグも追加してあげると良いかも?
推奨解像度:1024
KisekaeichiLoRA
ComfyUIワークフロー例
ポーズ変更
プロンプト
Convert reference images of poses and expressions into character design images.https://t.co/yfx9lGF8x6
— とりにく (@tori29umai) May 31, 2025
素体とキャラデザ入れてポーズ変えるkisekaeichiLoRA、新作でたので一応貼っておく pic.twitter.com/IyU9SOWgz6
推奨解像度:640
写真を二次元キャラクター化(背景なし)
プロンプト
Converts photos of people into anime-style character illustrations. Not only the drawing style, but also facial features, body type, clothing, hairstyle, etc. are converted, and the background is changed to a simple white.V5の頭身がおかしかったのでV6修正。まだ若干大きくなるが(ガチャ必須)マシになった。
— とりにく (@tori29umai) June 3, 2025
これ以上の品質はデータセットの抜本的見直しが必要になりそう。(AIで無理くりデータセット作ったから品質が悪い) pic.twitter.com/tyRpT0D7g8
推奨解像度:1024
写真を二次元キャラクター化(背景あり・オブジェクトなし)
プロンプト
Converts photos of people into anime-style character illustrations. Not only the drawing style, but also facial features, body type, clothing, hairstyle, etc. are converted.手に持っているオブジェクトや体を隠すオブジェクトを無視して体を描写します
今学習中のモデル。『写真を二次元キャラクター化(背景あり・オブジェクトなし)』モデル。 手に持っているオブジェクトや体を隠すオブジェクトを無視して体を描写。
— とりにく (@tori29umai) June 6, 2025
手前にある机や自転車、手に持っているものが消える。 pic.twitter.com/4w4xOUku3T
推奨解像度:1024
写真を二次元キャラクター化(背景あり)
https://huggingface.co/tori29umai/FramePack_LoRA/blob/main/photo2chara_V13_BG-000180.safetensors
プロンプト
Converts photos of people into anime-style character illustrations. Not only the drawing style, but also facial features, body type, clothing, hairstyle, etc. are converted.学習中。この写真、どんなキャラ入れても『良』すぎる。(ぱくたそ様より)
— とりにく (@tori29umai) June 3, 2025
ていうかこれ自キャラとデートする夢絵作れるじゃん! pic.twitter.com/HnkLq7taVW
推奨解像度:1024



コメント