基礎からの OAuth 2.0 - Developers.IO 2017 (2017-07-01)

432 views

Published on

システム開発をする以上、ほとんどの場合「認証と認可」は切っても切れない問題です。マイクロサービスが話題を集め、コンポーネントのWeb API化が急加速を見せる昨今。OAuth 2.0 という仕組みが継続的に注目を集めています。
しかし、いざその仕様を紐解いてみると Authorization code や Implicit 等、簡単には理解できない概念や選択肢が並んでおり、
自分が導入すべきなのはどのような仕組みなのか、判断が難しいのも確かです。
本セッションでは OAuth 2.0 の仕組みを基礎から解説し、今あなたに必要な認証と認可の仕組みを判断できるような知識をお伝えします。

Published in: Technology
0 Comments
3 Likes
Statistics
Notes
  • Be the first to comment

No Downloads
Views
Total views
432
On SlideShare
0
From Embeds
0
Number of Embeds
44
Actions
Shares
0
Downloads
8
Comments
0
Likes
3
Embeds 0
No embeds

No notes for slide

基礎からの OAuth 2.0 - Developers.IO 2017 (2017-07-01)

  1. 1. #cmdevio2017 基礎からの OAuth 2.0 認証と認可の概念、アクセストークン・認可コード・スコープの意味 都元ダイスケ 2017-07-01
  2. 2. #cmdevio2017 自己紹介 2 ✦ よく訓練されたアップル信者、
 都元です。 ✦ サーバサイドJava屋 & AWS屋 ✦ Java歴約11年(since 2006)
 キャストしたら負けだと思っている。 ✦ AWS歴約6年(since 2011夏)
 SSHしたら負けだと思っている。 ✦ Twitter @daisuke_m
  3. 3. #cmdevio2017 渋谷の女子高生100人に聞きました。 3 ✦ 認証:Twitter等の外部アカウントで、
 自分たちのアプリにログインさせたい。 ✦ 属性取得:Twitter等が持っているユーザー の属性情報(名前やメアド等)が欲しい。 ✦ 委譲:ユーザーに成り代わって
 ツイートをPOSTしたい、
 DMが送りたい、読みたい!? OAuth したい、主な動機を教えてください。
  4. 4. #cmdevio2017 OAuth とは何だったのか? 4 OAuth は認証の委譲プロトコルではなく、 認可の委譲プロトコルです。
  5. 5. #cmdevio2017 今日は OAuth 2.0 の話ですが… 5 あなたが欲しいのは 恐らく OAuth 2.0 ではない
  6. 6. #cmdevio2017 6 …のではないか? ということを 確認して頂くための10分間 & 欲しくはないかもしれない OAuth 2.0 を学ぶ35分間
  7. 7. #cmdevio2017 アジェンダ 7 ✦ Part 0: 認証と認可の基礎知識 ✦ Part 1: 認証の委譲(OpenID Connect) ✦ Part 2: 認可の委譲(OAuth 2.0) ✦ client credentials grant ✦ resource owner password credentials grant ✦ implicit grant ✦ authorization code grant 2 min 6 min ここまで 2 min 35 min total 45 min
  8. 8. #cmdevio2017 Part 0 8 認証と認可の 基礎知識
  9. 9. #cmdevio2017 認証と認可 9 ✦認証 (Authentication):通信相手が誰か、確認すること。
    = なりすましでないことの証明 ✦認可 (Authorization):リクエストが許可されるかどうかを決めること。
     許可設定(ポリシー定義段階) ✦その後実際にアクセスがあった際に、そのアクセスの受諾or拒否を決める
 ことは「ポリシー施行段階」と呼び、厳密には認可とは別の概念です。 ✦認証と認可は、本来、相互に独立した概念。 ✦しかし多くの場合、認証した上で
 「その主体が権限を持つかどうか」という視点で認可を行う。
  10. 10. #cmdevio2017 突然ですが HTTP status のお話 (RFC 2616) 10 ✦ 10.4.2 401 Unauthorized ✦ The request requires user authentication. ✦ 「お前誰だよ。」 (名前が悪いと思う。RFCでさえ認証と認可を混同している?) ✦ 10.4.4 403 Forbidden ✦ The server understood the request, but is refusing to fulfill it. ✦ 「理解した。だが断る。」 違いを説明できますか? ― 認証の失敗 ― 認可の不足
  11. 11. #cmdevio2017 これらを、何と呼びますか? 11 錠 (lock)(key)
  12. 12. #cmdevio2017 アクセス制御 12 1.ユーザーには「 (key)」を与える。 2.リソースには「錠 (lock)」を掛ける。 3.アクセス時、 を使って解錠する。 認可 ポリシー定義 ポリシー施行
  13. 13. #cmdevio2017 認証 Authentication (AuthN) X ✦ メタファーは「身分証明書の確認」 ✦ 証明書を検証して、相手が誰であるかを確認する。 ✦ 純粋な認証は、完了したからといって
 何かが許されるとは限らない。 ✦ 身分証明書を確認すれば、誰だか分かる。 ✦ だけど何が許されてるのかは不明。 Thumb Print Embroidery Wall Hanging (c) 2011 Hey Paul Studios https://flic.kr/p/a6vD7K
  14. 14. #cmdevio2017 認証の要素(根拠) X 目の前の人間は、手紙や電話の相手は、本当に私が思っている人間だろうか? ✦ WHAT YOU ARE (inherence factor) ✦ 顔貌、声、指紋、署名など、その人自身の提示。 ✦ WHAT YOU HAVE (possession factor) ✦ 身分証、携帯電話、割符等、その人だけが持っているものの提示。 ✦ WHAT YOU KNOW (knowledge factor) ✦ パスワード、秘密の質問、合言葉等、その人だけが知っていることの提示。 コンピューターの世界に限らず、認証は古くからのテーマでした。
  15. 15. #cmdevio2017 認可 Authorization (AuthZ) X ✦ メタファーは「 や切符の発行」 ✦ リソースアクセスの権限を与える。 ✦ 認可に、相手の身元確認は必須ではない。 ✦ 純粋な認可は、相手の身元が分かるとは限らない。 ✦ や切符から「誰」かは分からない。 ✦ 切符があれば乗車できるし、無ければ蹴られる。
 相手が「誰」かは関係ない。 Keys (c) 2017 Moyan Brenn https://flic.kr/p/5eLUnX
  16. 16. #cmdevio2017 Part 1 16 認証の委譲 (OpenID Connect)
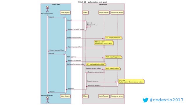
  17. 17. #cmdevio2017 認証の委譲 17 ✦ Twitter等の外部システムのアカウントで、
 自分たちのアプリにログイン(認証)させたい。 ✦ 本来自分たちでやらなければならない認証という仕事を、
 下請け(外部システム)に丸投げ(委譲)したい。 ✦ みなさんがやりたいのは、多分コレ。
  18. 18. #cmdevio2017 OpenID Connect の登場人物 18 ✦ End-User ✦ 認証を受ける対象。おおかた人間。 ✦ Relying Party (RP) ✦ End-User を認証したいが、自分でIDリスト管理や
 パスワード照合をしたくないシステム。 ✦ ID Provider (IdP) ✦ RPに代わって、End-Userの認証を引き受けてくれるシステム。
  19. 19. #cmdevio2017 図解:認証の委譲 19 本来は Relying Party が担うべき認証を丸投げ ✦ End-User ✦ Relying Party ✦ ID Provider
  20. 20. #cmdevio2017 図解:認証の委譲 20 本来は Relying Party が担うべき認証を丸投げ ✦ End-User ✦ Relying Party ✦ ID Provider
  21. 21. #cmdevio2017 図解:認証の委譲 21 本来は Relying Party が担うべき認証を丸投げ ✦ End-User ✦ Relying Party ✦ ID Provider
  22. 22. #cmdevio2017 図解:認証の委譲 22 本来は Relying Party が担うべき認証を丸投げ ✦ End-User ✦ Relying Party ✦ ID Provider
  23. 23. #cmdevio2017 図解:認証の委譲 23 本来は Relying Party が担うべき認証を丸投げ ✦ End-User ✦ Relying Party ✦ ID Provider
  24. 24. #cmdevio2017 ID Token 24 ✦ JWT (JSON Web Token) ✦ ヘッダ { "alg": "RS256", ... } ✦ ペイロード { "sub": "user01", ... } ✦ 電子署名(ID Providerの秘密 で署名) ✦ Relying PartyはID Providerの公開 で検証
 → 偽造できない
  25. 25. #cmdevio2017 OIDC シーケンス(全体) X
  26. 26. #cmdevio2017 ID Provider セッション確立時(SSO) X
  27. 27. #cmdevio2017 Relying Party セッション確立時 X #cmdevio2017
  28. 28. #cmdevio2017 28 APIと、そのアクセス制御の話 出てきませんでしたね。
  29. 29. #cmdevio2017 参考:トークン置換攻撃 X ✦ 1つのIdPに対して、複数のRPが居る時 ✦ RP-a の管理者が悪意を持つとする。 ✦ RP-a にfooさんのID tokenが渡る。 ✦ 悪意の管理者が手に入れたfooさんの ID token を 
 別のRP-bに提示しても署名検証には成功するため
 管理者はfooさんになりすましが出来る。
  30. 30. #cmdevio2017 参考:トークン置換攻撃対策 X ✦ ID token には aud という情報を含む ✦ audience(観客…?) ✦ つまり「署名を検証する人」=「ID tokenの宛先」 ✦ Relying Partyは署名検証後、
 audが自分を指していることを確認する必要がある。 ✦ 別のRPに対して発行されたID tokenを拒否
  31. 31. #cmdevio2017 Part 2、認可の委譲(OAuth 2.0) 31 の、ちょっとその前に。
  32. 32. #cmdevio2017 神は誰か?問題 ― よくあるWeb+DBシステム編 32 ✦ DBに対する全権はアプリケーションが掌握 ✦ ユーザーの権限に応じて、アプリケーションが
 DB上リソースに対するアクセス制御をするスタイル アプリケーション DBユーザー
  33. 33. #cmdevio2017 神は誰か?問題 ― APIデータソース編 33 ✦ APIリソースに対する全権はアプリケーションが掌握 ✦ ユーザーの権限に応じて、アプリケーションが
 API上リソースに対するアクセス制御をするスタイル アプリケーション APIユーザー
  34. 34. #cmdevio2017 我々は常に神か? 34 我々は強い権限を持つことに 慣れすぎている。
  35. 35. #cmdevio2017 神は誰か?問題 ― OAuth編 35 ✦ APIリソースに対する全権はユーザーが掌握 ✦ アプリケーションが、APIにアクセス権(認可)を
 神たるユーザーから分け与えてもらうスタイル ✦ だから OAuth は「認可の委譲」と言われるのです。 アプリケーション APIユーザー
  36. 36. #cmdevio2017 皆さんがOAuthを使いたくないであろう理由 (1) 36 ✦ OAuth において、あくまでも神はユーザー。 ✦ 言い換えると、ユーザーのお許しが無い限り、
 アプリケーションは何もする権利が無い。 ✦ アプリケーション開発者としては、不安でしょう? ✦ でも、権限を手元に留保しておくことに、慣れすぎ。 ✦ 本当は要らないのでは?(問題提起)
  37. 37. #cmdevio2017 皆さんがOAuthを使いたくないであろう理由 (2) 37 ✦ そもそも、アプリケーションとAPIリソースの
 主権者が違っていないと、大きな意義を持たない。 ✦ APIリソースに対する権限を、アプリケーションに委譲 ✦ 主権が同じであれば、委譲の意味なんて無い ✦ 一般的に、DBはアプリケーションと同じ主権で支配 ✦ だから全権を持っていても違和感が無い
  38. 38. #cmdevio2017 Part 2 38 認可の委譲 (OAuth 2.0)
  39. 39. #cmdevio2017 認可の委譲 39 ✦ Twitter等の外部システムが管理するリソースに
 ユーザーのお許しを得た上で、アクセスしたい。 ✦ Twitterが保持する、ユーザーの属性情報が取りたい。 ✦ ユーザーに成り代わって、ツイートをpostしたい。 ✦ これがしたいならば、OAuth が最適解。
  40. 40. #cmdevio2017 OAuth 2.0 の登場人物 40 ✦ Resource owner (RO) ✦ 神。権限を授ける人。おおかた人間。(一般的に ID / pass で認証) ✦ Client ✦ RO から権限を授かるシステム。(Client ID / secret で認証) ✦ Authorization server (AS) ✦ RO と Client の間で、権限委譲の仲介をするシステム。 ✦ Resource server (RS) ✦ RO が所有するリソースを管理するシステム。
  41. 41. #cmdevio2017 図解:認可の委譲 41 Resource ownerの権限を、Clientに譲渡 ✦ Resource owner ✦ Client ✦ AuthZ server ✦ Resource server
  42. 42. #cmdevio2017 図解:認可の委譲 42 Resource ownerの権限を、Clientに譲渡 ✦ Resource owner ✦ Client ✦ AuthZ server ✦ Resource server
  43. 43. #cmdevio2017 図解:認可の委譲 43 Resource ownerの権限を、Clientに譲渡 ✦ Resource owner ✦ Client ✦ AuthZ server ✦ Resource server
  44. 44. #cmdevio2017 図解:認可の委譲 44 Resource ownerの権限を、Clientに譲渡 ✦ Resource owner ✦ Client ✦ AuthZ server ✦ Resource server
  45. 45. #cmdevio2017 図解:認可の委譲 45 Resource ownerの権限を、Clientに譲渡 ✦ Resource owner ✦ Client ✦ AuthZ server ✦ Resource server
  46. 46. #cmdevio2017 図解:認可の委譲 46 Resource ownerの権限を、Clientに譲渡 ✦ Resource owner ✦ Client ✦ AuthZ server ✦ Resource server
  47. 47. #cmdevio2017 アクセストークン(以下、AT)とは 47 ✦ リソースに掛かった「錠」を開ける「 」 ✦ 誰から をもらったのか?(Resource owner は誰か?) ✦ 誰が を行使したのか?(Client は誰か?) ✦ それらにかかわらず、 が正しければAPIが叩ける。ただそれだけ。 ✦ つまり、 に「誰?」を求めてはいけない。 ✦ 仮に今、あなたの隣に座っている人に をもらったとしても、
 相手の名前は分からないですよね? ✦ では「OAuth認証」とは一体…?
  48. 48. #cmdevio2017 参考: OAuth認証 48 1. OAuthで「 」を手に入れた。 2. この を使ったら、都元さんの家のドアが開いた。 3. だからこの人は都元さんである(認証)。 ✦ 認証したいだけなのに、渡す権限が大きすぎて怖い。 ✦ これを認証の根拠としてよい、という裏付けが弱い。
  49. 49. #cmdevio2017 OAuth 2.0 が成し遂げたいこと(一部) 49 ✦ ROの権限を、ROの承諾のもとでClientに委譲したい。 ✦ しかも、全権ではなく、部分的に委譲したい。 ✦ ROのパスワードをClientに教えたくない。 ✦ 任意のタイミングでROが委譲を撤回したい。 ✦ ROによるパスワード変更の影響を受けたくない。 ✦ ATをClient以外に触れさせたくない。 ✦ ブラウザやRO自身にさえ、渡したくない。
  50. 50. #cmdevio2017 Client が AT を得るフロー 4種 50 1. Client credentials grant 2. Resource owner
 password credentials grant 3. Implicit grant 4. Authorization code grant シンプル だが、要件割り切り 複雑 だが、理想的
  51. 51. #cmdevio2017 51 Client credentials grant
  52. 52. #cmdevio2017
  53. 53. #cmdevio2017
  54. 54. #cmdevio2017 Client credentials grant 54 ✦ 一言で言えば、Client ID + secret をATに引き換えるだけ。 ✦ 割り切って、諦めていること ✦ リソースオーナーの関与を断念(!!) ✦ リソースオーナー不在で何が「委譲」なのか!? ✦ ユースケース 1.古いスキームに適合。前述のアプリケーション神パターンに近い。 2.Client単独実行できる限定された操作のため。 ✦ Twitterクライアントアプリにおいて、ログイン前の public timeline 取得目的など。
  55. 55. #cmdevio2017 55 Resource owner
 password credentials grant
  56. 56. #cmdevio2017
  57. 57. #cmdevio2017
  58. 58. #cmdevio2017
  59. 59. #cmdevio2017 Resource owner password credentials grant 59 ✦ 一言で言えば、ROのユーザ名とパスワードを
 ATに引き換えるだけ。 ✦ 割り切って、諦めていること ✦ ClientがROのパスワードを知ってしまうこと ✦ Client と AuthZ server の主権が同じでなければ危険 ✦ ユースケース ✦ 公式Client向け。
 (モバイルアプリ型 や Webアプリ型、どちらでも)
  60. 60. #cmdevio2017 60 Implicit grant
  61. 61. #cmdevio2017
  62. 62. #cmdevio2017
  63. 63. #cmdevio2017 Implicit grant 63 ✦ 割り切って、諦めていること ✦ ATがユーザーやブラウザに見えてしまうこと ✦ 本来ATはClientにしかユースケースが無い。
 であれば、神たるユーザーに対してでさえ、
 ATは隠 しておくべきである。 ✦ ユースケース ✦ モバイルやJSアプリケーション等、
 エンドユーザーの支配下にあるClient向け。
  64. 64. #cmdevio2017 64 Authorization code grant
  65. 65. #cmdevio2017
  66. 66. #cmdevio2017
  67. 67. #cmdevio2017 フロントチャネル・バックチャネル 67 OAuthの通信には2種類あることに注目
  68. 68. #cmdevio2017
  69. 69. #cmdevio2017 Authorization code (AC)とは…。 69 ✦ ATをフロントチャネルに流さないためのしくみ。 ✦ 最悪 AC は流出しても、単独であればリスクは低い ✦ 一般的に AC のライフタイムは非常に短い ✦ AC → AT 引き換えには、Client ID と secret が必要 ✦ Client ID と secret はバックチャネルにしか流れない ✦ ユースケース ✦ サーバーサイドWebアプリケーションClient向け。
  70. 70. #cmdevio2017 70 OAuth 2.0 (RFC 6749) が 規定しないこと
  71. 71. #cmdevio2017 1: Resource owner とのインタラクション様式 71 ✦ ユーザーの認証をどうする? ✦ ユーザーから委譲の同意をどうやって取る? ✦ ユーザーが同意を取り消す窓口をどうする? 上記のいずれも、普通はWeb formでしょうけど
 極端な話、電話でも書面でもよい。
  72. 72. #cmdevio2017 2: Resource owner の権限及びその確認 72 ✦ ROが持つ権限や、その確認に関与しない ✦ 前提として、Resource owner は権限を持っており、
 その権限が委譲の対象となる。 ✦ なぜ User ではなく Resource owner と呼ぶのか? ✦ User の中で、リソースに対する所有権 (ownership)が
 確認済みである状態を特別に Resource owner と呼んでいる よく考えて設計しないと、ROが持っていない権限を
 Clientに与える、という事態に…。
  73. 73. #cmdevio2017 OAuth における「スコープ」とは。 73 ✦ スコープは、RO が委譲に同意した権限の種類 ✦ Client が行使できる権限の種類ではない! ✦ そもそもその権限をROが持っているのかどうか
 (=ROによる委譲行為自体が越権行為ではないか?)
 についてはOAuthは関知しないので、別途検証が必要。 ✦ Client がATを使って行使できる権限
 = ROが持っている権限 Clientが持つATのスコープ (and)
  74. 74. #cmdevio2017 3: アクセストークンに関する諸々 74 ✦ 3a: AuthZ server における、ATの生成方法 ✦ ランダム…? それとも…。 ✦ 3b: Client における、RS へのATの送り方 ✦ ATの発行を受けたのは良いけど、ATをどう使うのだろうか? ✦ 3c: Resource server における、AT の確認方法 ✦ ATを受け取ったは良いけど、正しいATであることをどのよう に確認すればいいのだろう?
  75. 75. #cmdevio2017 3a: AuthZ server における、ATの生成方法 75 現実的には下記の何れか、2択。 1. 予測困難なランダム文字列 2. 偽造不可能な電子署名付き情報 (JWT)
  76. 76. #cmdevio2017 3b: Client における、RS へのATの送り方 76 1. OAuth 2.0 Bearer Token Usage (RFC 6750) ✦ Bearer というトークンタイプを規定して標準化 ✦ 単に HTTP request の Authorization header で
 auth-scheme を "Bearer" として送信する。 ✦ ex. Authorization: Bearer xxxxxxxxxxxxxxxx 2. 他に、MAC というトークンタイプもあるが、マイナー。 3. オレオレ仕様を作ることも、RFC 6749 は否定していない。
  77. 77. #cmdevio2017 3c: Resource server における、AT の確認方法 77 1. OAuth 2.0 Token Introspection (RFC 7662) このトークン、正しい?
  78. 78. #cmdevio2017 3c: Resource server における、AT の確認方法 78 2. Spring Security OAuth 2 独自実装 ✦ check_token endpoint ✦ token_key endpoint(JWTトークンの場合) ✦ ただし、JWTトークンはrevokeしづらいので注意 ✦ 参考: https://docs.spring.io/spring-boot/docs/current/ reference/html/boot-features-security.html#boot- features-security-oauth2-resource-server
  79. 79. #cmdevio2017 まとめ 79 ✦ 認証と認可の概念 ✦ 401「身元を明らかにせよ」 / 403「分かった。だが断る。」 ✦ アクセストークンの意味 ✦ 単なる 。 に「付与した人」や「行使した人」を求めてはいけない。 ✦ 認可コードの意味 ✦ ATをバックチャネルに寄せるためのしくみ。 ✦ スコープの意味 ✦ Clientに対して委譲に同意した権限( Clientが行使できる権限)
  80. 80. #cmdevio2017 結論 80 OAuth 2.0 こんな複雑なモン背負う覚悟ある?

×